Geração automática de combinações de cargas no RFEM 6 e no RSTAB 9 segundo a NTC 2018 utilizando software de análise estrutural.
Geração automática de combinações de cargas no RFEM 6 e no RSTAB 9 segundo a NTC 2018 utilizando software de análise estrutural.
2025-07-25
057972
  • RFEM 6

Geração de combinações no RFEM 6 e RSTAB 9 segundo a NTC 2018

Geração automática de combinações de cargas no RFEM 6 e no RSTAB 9 segundo a NTC 2018 utilizando software de análise estrutural.

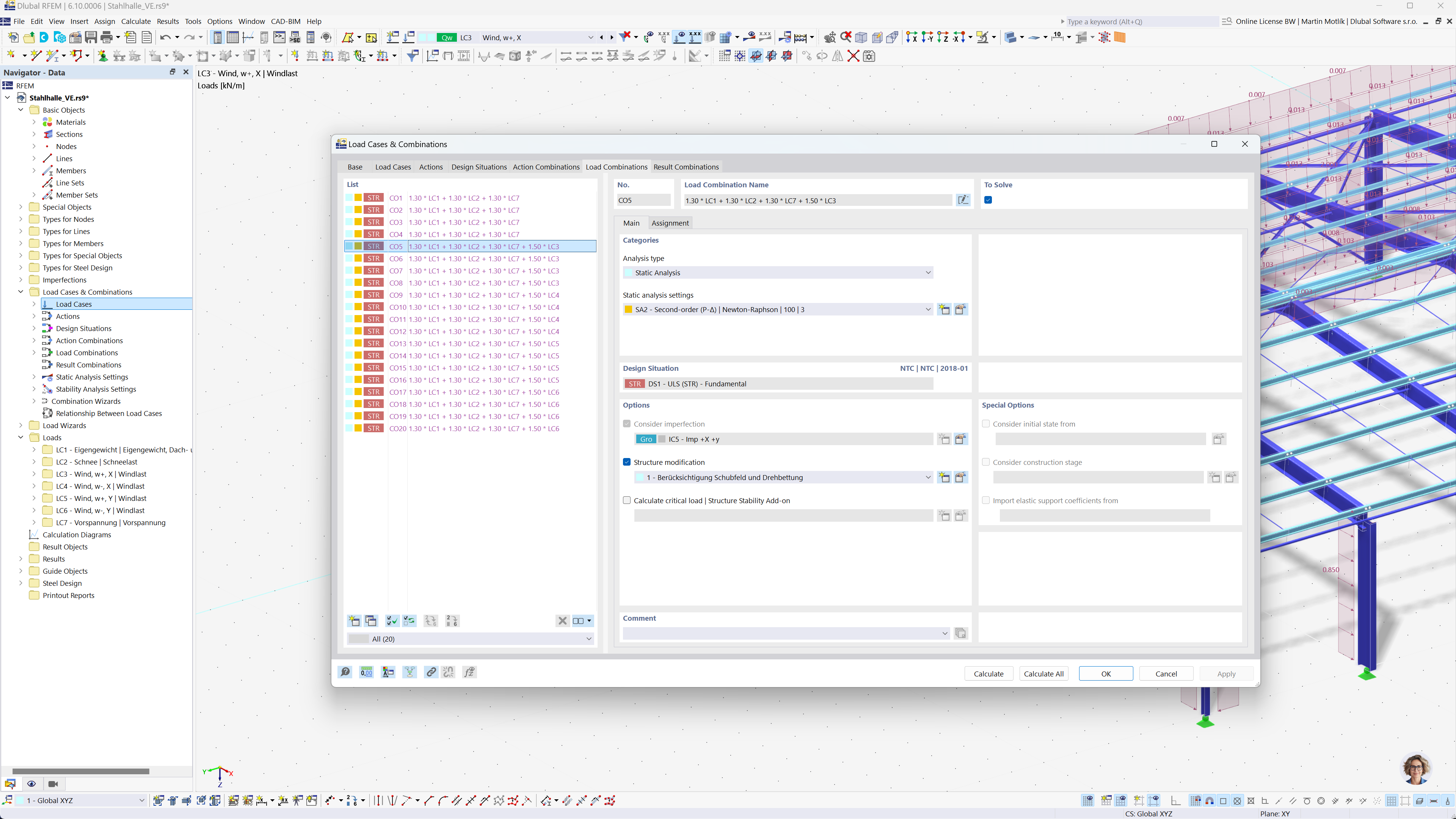
A imagem ilustra a geração automática de combinações de carga no RFEM 6 e no RSTAB 9 de acordo com a NTC 2018. Mostra uma interface visual onde os casos de carga são organizados e combinados com base em critérios especificados. Esta funcionalidade ajuda os engenheiros a cumprir eficientemente as normas de projeto, criando automaticamente todas as combinações de carga necessárias.
  • Geração de combinações
  • NTC 2018
  • Análise estrutural
  • RFEM
  • RSTAB
Partilhar