Vista da janela de geração de combinações de cargas no RFEM 6 e RSTAB 9 segundo as normas do Eurocódigo 0
Vista da janela de geração de combinações de cargas no RFEM 6 e RSTAB 9 segundo as normas do Eurocódigo 0
2025-07-29
058025
  • RFEM 6

Geração automática de combinações de cargas no software de análise estrutural

Vista da janela de geração de combinações de cargas no RFEM 6 e RSTAB 9 segundo as normas do Eurocódigo 0

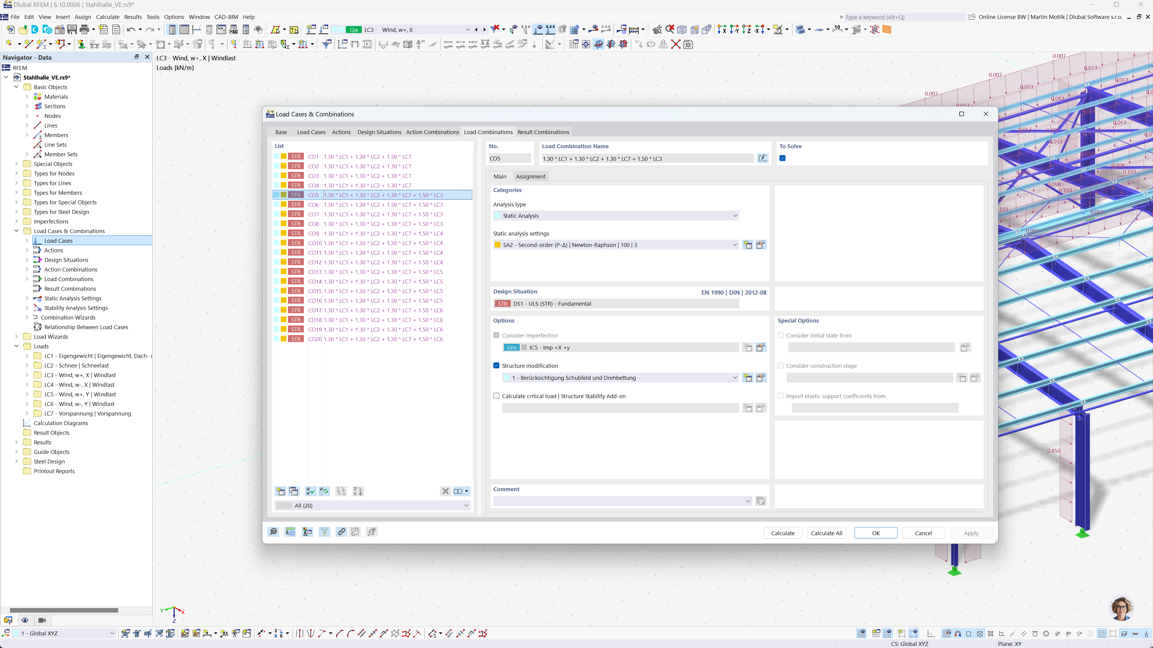
A imagem mostra uma interface de software para geração automática de combinações de carga no RFEM 6 e RSTAB 9 de acordo com o Eurocódigo 0. A interface exibe uma tabela com dados de casos de carga, regras de combinação e parâmetros relevantes. A funcionalidade simplifica o processo de criação de combinações de carga precisas, garantindo conformidade com as diretrizes do Eurocódigo. O software facilita a análise estrutural eficiente para projetos de engenharia complexos.
  • Combinações de cargas
  • Eurocódigo 0
  • RFEM 6
  • RSTAB 9
  • Análise estrutural
  • Geração automática
Partilhar