Vista detalhada do processo de automação da combinação de carga no RFEM 6 e RSTAB 9, de acordo com as normas EN 1990 e BS 5950‑1.
Vista detalhada do processo de automação da combinação de carga no RFEM 6 e RSTAB 9, de acordo com as normas EN 1990 e BS 5950‑1.
2025-09-23
059147
  • RFEM 6

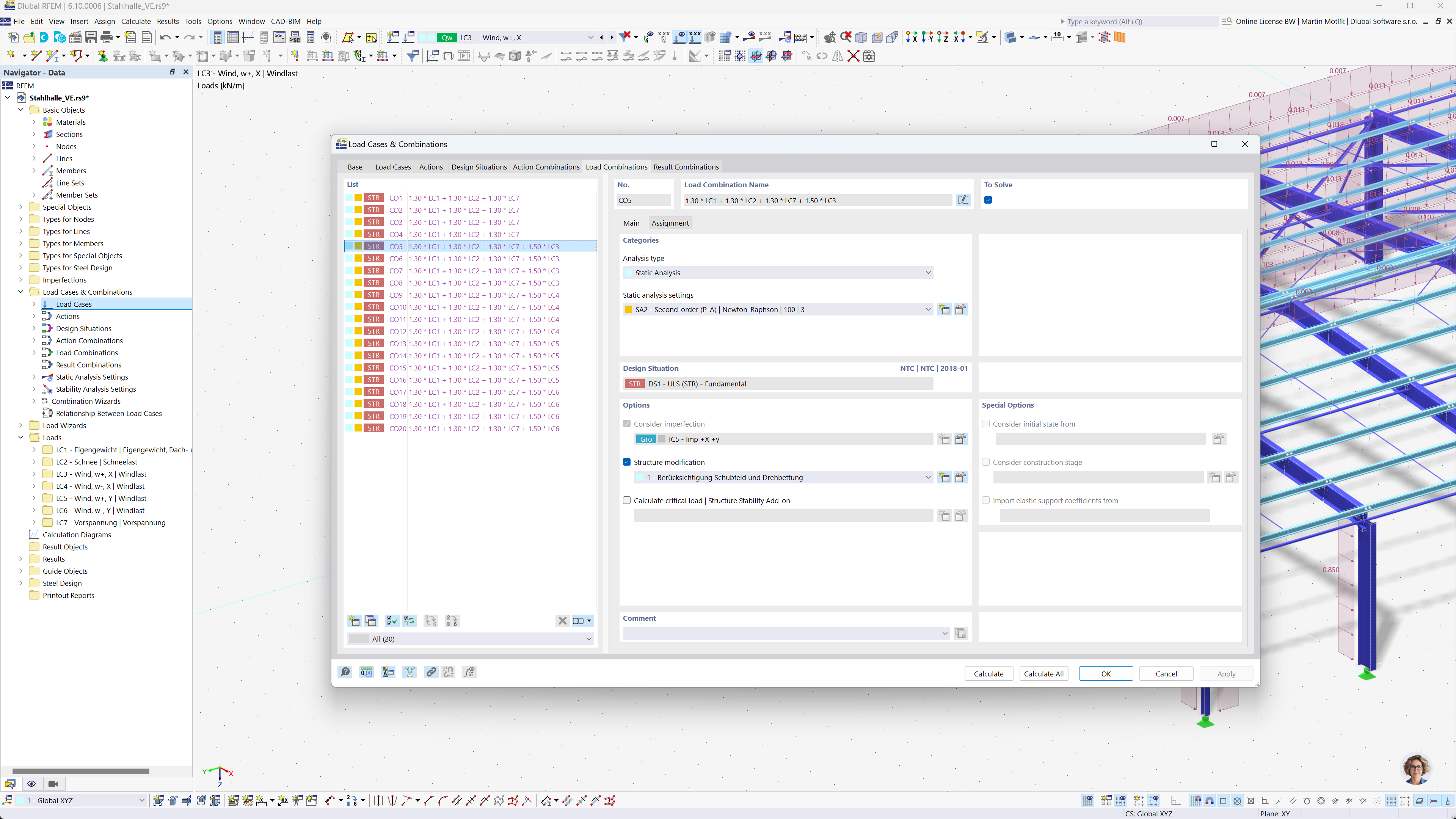
Geração automática de combinações de cargas no RFEM e RSTAB

Vista detalhada do processo de automação da combinação de carga no RFEM 6 e RSTAB 9, de acordo com as normas EN 1990 e BS 5950‑1.

A imagem mostra a automação da criação de combinações de carga no software RFEM 6 e RSTAB 9. Foca na aplicação do Eurocódigo 0 e da norma britânica BS 5950-1 para dimensionamento de estruturas. O processo foi projetado para agilizar os cálculos, garantindo conformidade com os padrões de engenharia internacionais. Este recurso melhora a eficiência e a precisão da modelação estrutural.
  • Combinações de carga
  • Eurocódigo 0
  • BS 5950‑1
  • RFEM 6
  • RSTAB 9
Partilhar