Visualização de combinações de carga geradas automaticamente na interface de software multilingue para análise de planeamento estrutural em conformidade com as normas chinesas
Visualização de combinações de carga geradas automaticamente na interface de software multilingue para análise de planeamento estrutural em conformidade com as normas chinesas
2025-09-29
059288
  • RFEM 6

Geração automática de combinações no RFEM e no RSTAB de acordo com as normas chinesas

Visualização de combinações de carga geradas automaticamente na interface de software multilingue para análise de planeamento estrutural em conformidade com as normas chinesas

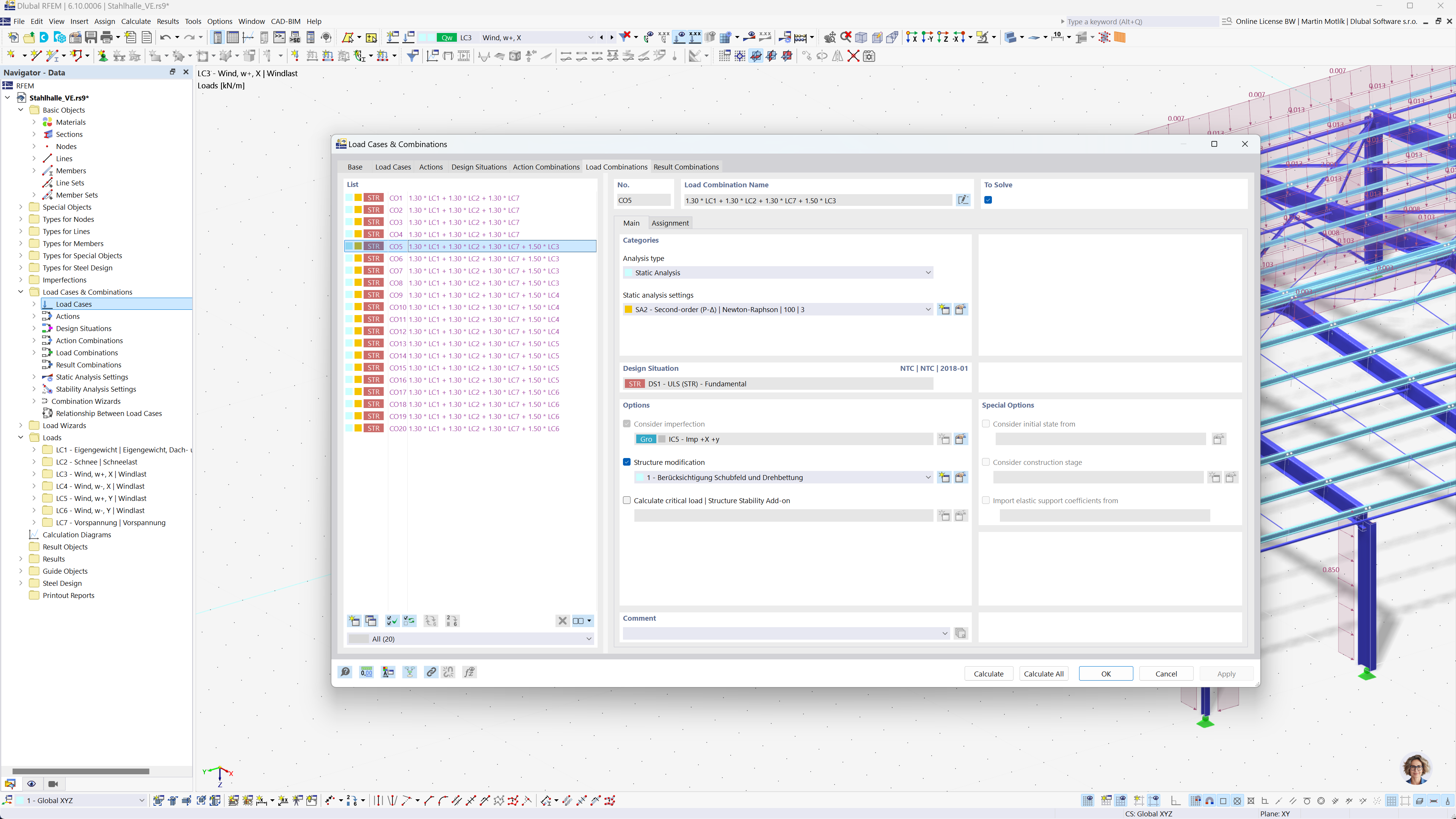
A imagem retrata a geração automática de combinações de carga utilizando uma interface de software de análise estrutural. Demonstra conformidade com as normas chinesas GB 55001, GB 55002, GB 50009, GB 50011 e GB 50068. A interface mostra opções detalhadas para criar combinações de carga e resultado. Esta funcionalidade auxilia os engenheiros a respeitarem os códigos de construção locais de forma eficiente.
  • Combinações de carga
  • Normas chinesas
  • Análise estrutural
  • RFEM
  • RSTAB
  • Software de engenharia
Partilhar