Geração de combinações de cargas e resultados no RFEM e RSTAB segundo a norma indiana IS 800.
Geração de combinações de cargas e resultados no RFEM e RSTAB segundo a norma indiana IS 800.
2025-09-30
059298
  • RFEM 6

Geração automática de combinações no RFEM e RSTAB segundo a norma indiana IS 800

Geração de combinações de cargas e resultados no RFEM e RSTAB segundo a norma indiana IS 800.

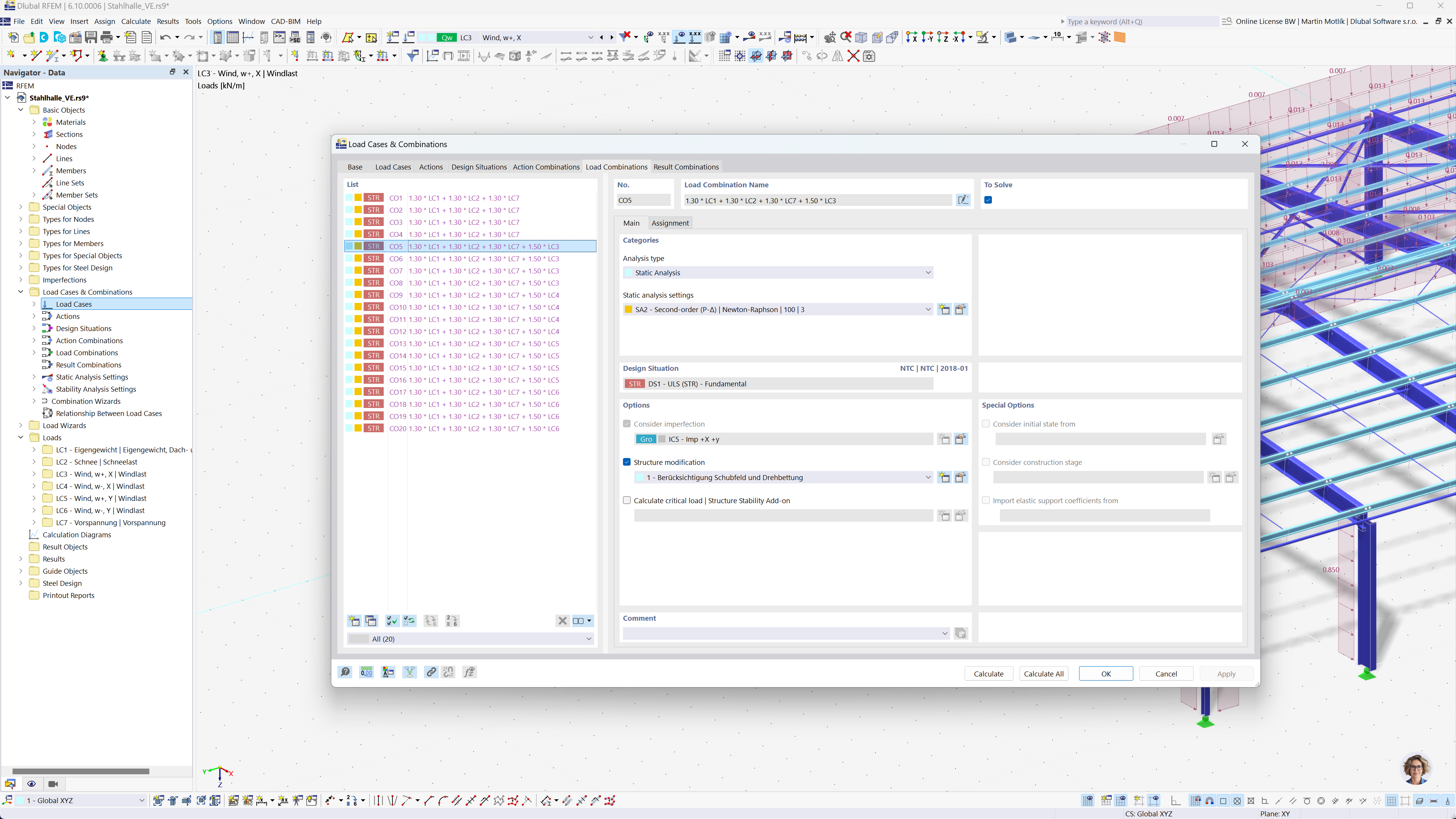
A imagem ilustra o processo de geração automática de cargas e combinações de resultados no RFEM e RSTAB com base na norma indiana IS 800. Esta funcionalidade tem como objetivo otimizar os processos de análise estrutural ao aderir às diretrizes estabelecidas e garantir a conformidade com as normas locais. Esta ferramenta simplifica o fluxo de trabalho do engenheiro, melhorando a eficiência no manuseio das combinações de carga para projetos de construção.
  • Combinações de carga
  • Norma Indiana IS 800
  • RFEM
  • RSTAB
  • Cálculo estrutural
  • Geração de combinações
Partilhar