Geração automática de combinações de carga no RFEM/RSTAB segundo a norma NBR 8681, ilustrando a integração no software de cálculo estrutural.
Geração automática de combinações de carga no RFEM/RSTAB segundo a norma NBR 8681, ilustrando a integração no software de cálculo estrutural.
2025-10-01
059318
  • RFEM 6

Geração automática de combinações segundo a norma brasileira NBR 8681

Geração automática de combinações de carga no RFEM/RSTAB segundo a norma NBR 8681, ilustrando a integração no software de cálculo estrutural.

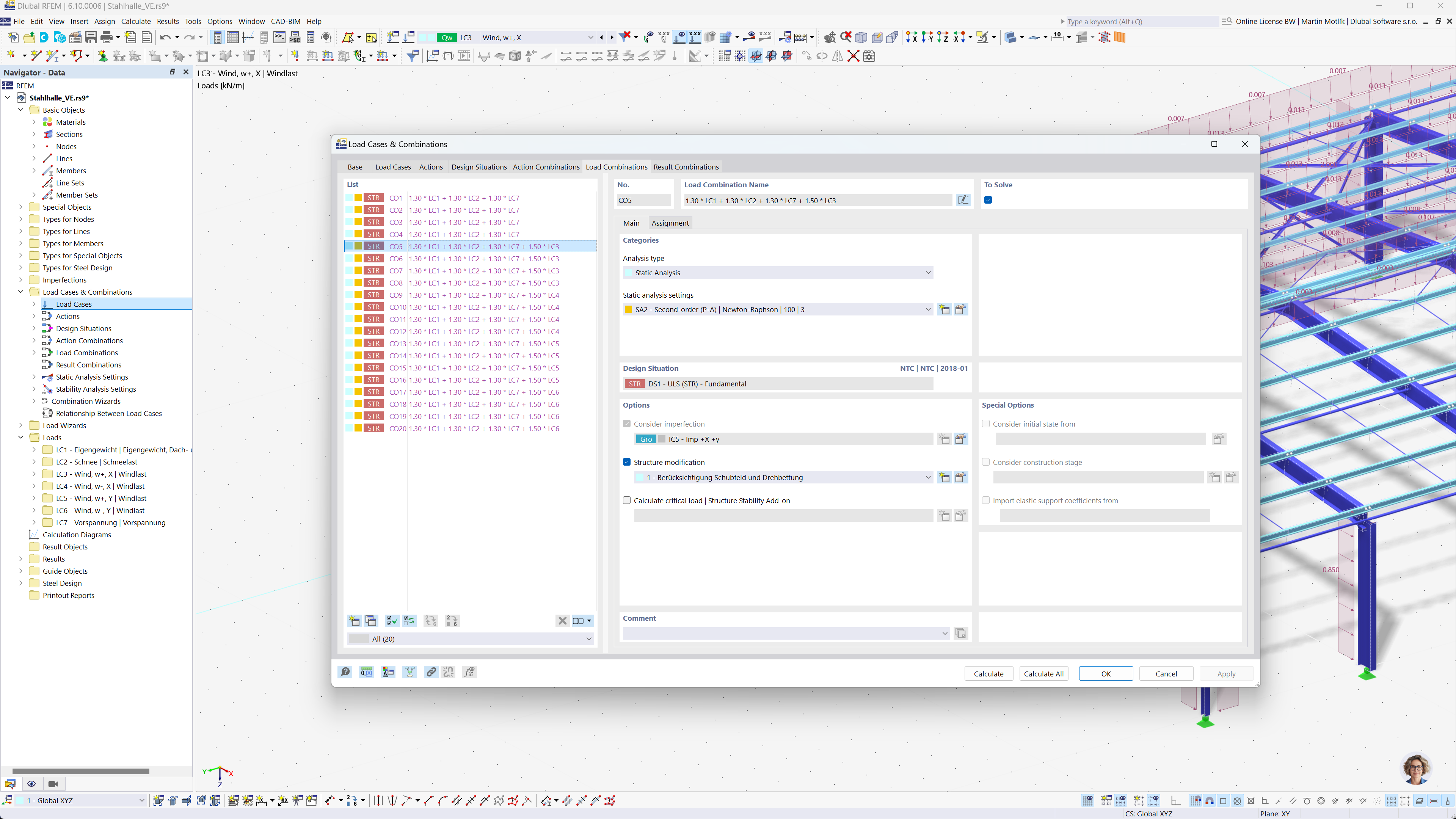
A imagem mostra o software de análise estrutural RFEM e RSTAB, destacando a geração automática de combinações de carga e resultados de acordo com a norma brasileira NBR 8681. Esta automação facilita o cumprimento das regulamentações locais ao simplificar o processo de combinação. A função melhora a capacidade dos engenheiros de gerir eficientemente as tarefas de análises estruturais. A interface do software suporta a visualização da saída e a gestão eficiente de grandes conjuntos de dados.
  • Combinações de cargas
  • Norma brasileira NBR 8681
  • Análise estrutural
  • RFEM
  • RSTAB
  • Engenharia
  • Automação de software
Partilhar