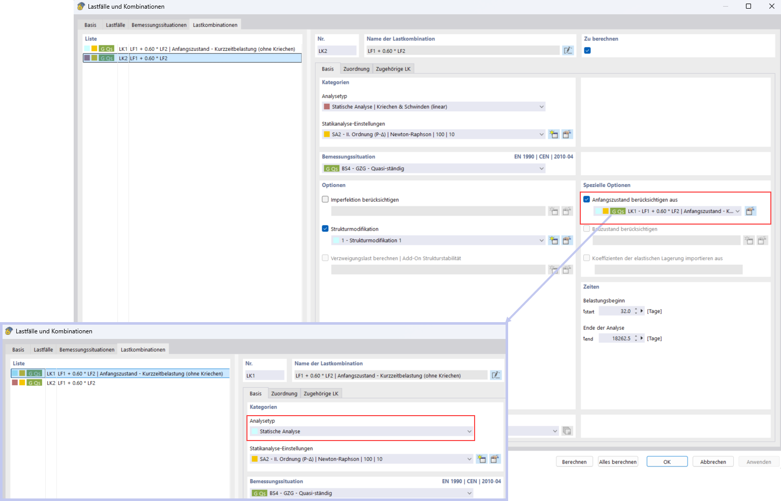
Consideração de cargas temporárias com a função Estado inicial
Consideração de cargas temporárias com a função Estado inicial
2025-11-14
060134
  • RFEM 6

Consideração de carga de curta duração com a função Estado inicial

Consideração de cargas temporárias com a função Estado inicial

Partilhar