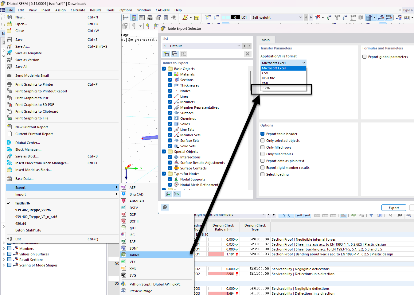
Função de exportação da tabela para o formato JSON destacando a seleção da estrutura de dados para um manuseamento eficiente dos dados.
Função de exportação da tabela para o formato JSON destacando a seleção da estrutura de dados para um manuseamento eficiente dos dados.
2025-12-11
060630
  • RFEM 6

Seletor de tabela de exportação JSON

Função de exportação da tabela para o formato JSON destacando a seleção da estrutura de dados para um manuseamento eficiente dos dados.

A imagem ilustra a interface para selecionar dados de tabela para exportação em formato JSON no software de engenharia. O recurso permite que os utilizadores personalizem as tabelas de dados a serem incluídas na exportação. Estão visíveis várias opções para manuseio e gestão de dados por meio de JSON.
  • Exportação JSON
  • Seletor de tabelas
  • Estrutura de dados
  • Software de engenharia
  • Opções de exportação
Partilhar