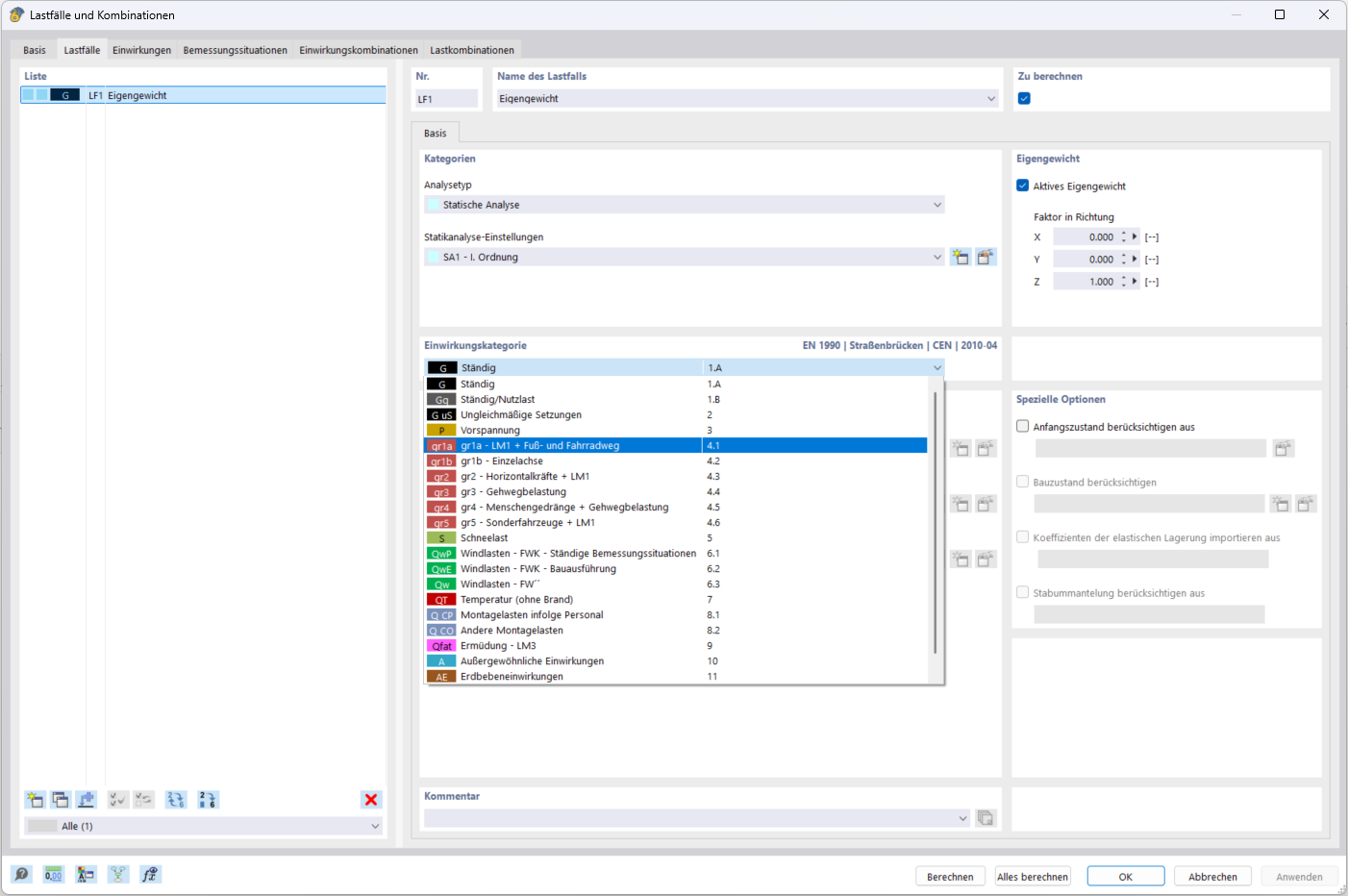
Categorias de ações para pontes rodoviárias segundo o Eurocódigo 1
Categorias de ações para pontes rodoviárias segundo o Eurocódigo 1
2025-12-16
060697
  • RFEM 6

Categorias de ações para pontes rodoviárias

Categorias de ações para pontes rodoviárias segundo o Eurocódigo 1

  • Ponte
Partilhar