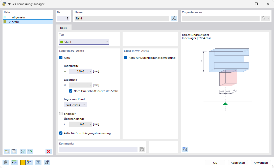
Caixa de diálogo "Novo apoio de cálculo"
Caixa de diálogo "Novo apoio de cálculo"
2026-01-02
060830
  • RFEM 6

Caixa de diálogo "Novo apoio de cálculo"

A imagem mostra uma caixa de diálogo para criar um novo apoio de cálculo. Contém diferentes campos de entrada e opções. Na caixa de diálogo, podem ser definidas configurações personalizadas para transmissão de cargas. O utilizador tem a possibilidade de inserir parâmetros específicos para o cálculo estrutural.
  • Apoio de cálculo
Partilhar