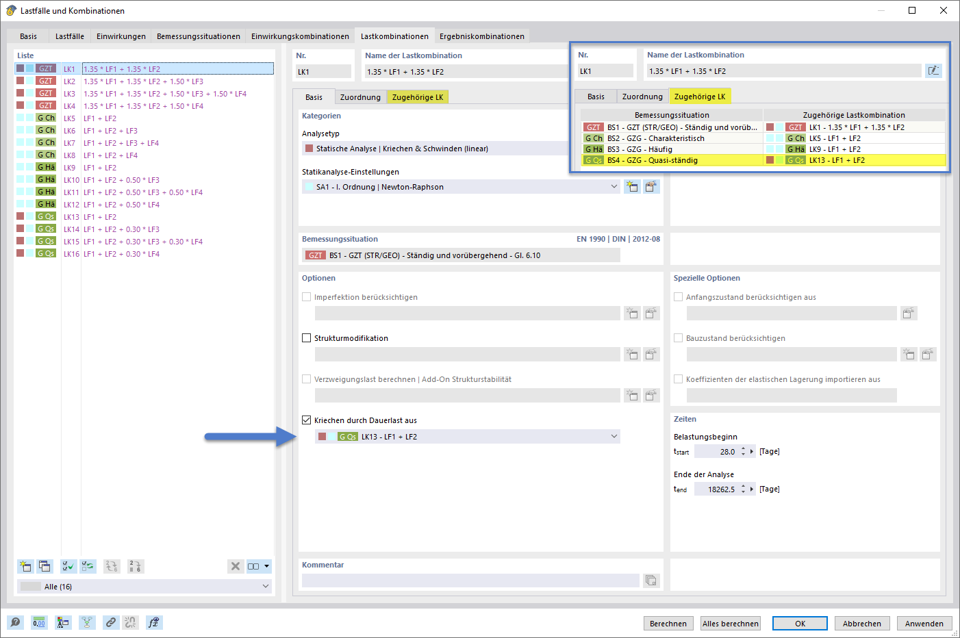
Definição da carga de longa duração que gera fluência utilizando o assistente de combinação e as respetivas combinações
Definição da carga permanente que gera fluência com o assistente de combinações e as combinações correspondentes
Definição de carga permanente geradora de fluência via assistente de combinações e combinações correspondentes
Definição da carga de longa duração que gera fluência utilizando o assistente de combinação e as respetivas combinações
Definição da carga permanente que gera fluência com o assistente de combinações e as combinações correspondentes
Definição de carga permanente geradora de fluência via assistente de combinações e combinações correspondentes
2026-01-29
061167
  • RFEM 6
  • Dimensionamento de betão para o RFEM 6
  • Dimensionamento de betão para o RSTAB 9
    • Estruturas de betão
    • Cálculos estruturais e dimensionamento
    • Análise não-linear

Definir a carga permanente de longa duração geradora de fluência através do assistente de combinações

Definição da carga de longa duração que gera fluência utilizando o assistente de combinação e as respetivas combinações

Definir carga de longa duração utilizando assistente de combinação e combinações relevantes
  • Assistente de combinações
  • Carga permanente
  • Fluência
  • Análise
  • Tipo
  • Combinações
  • Linear
  • Relevante
Partilhar
2026-01-29
061168
  • RFEM 6
  • Dimensionamento de betão para o RFEM 6
  • Dimensionamento de betão para o RSTAB 9
    • Estruturas de betão
    • Cálculos estruturais e dimensionamento
    • Análise não-linear
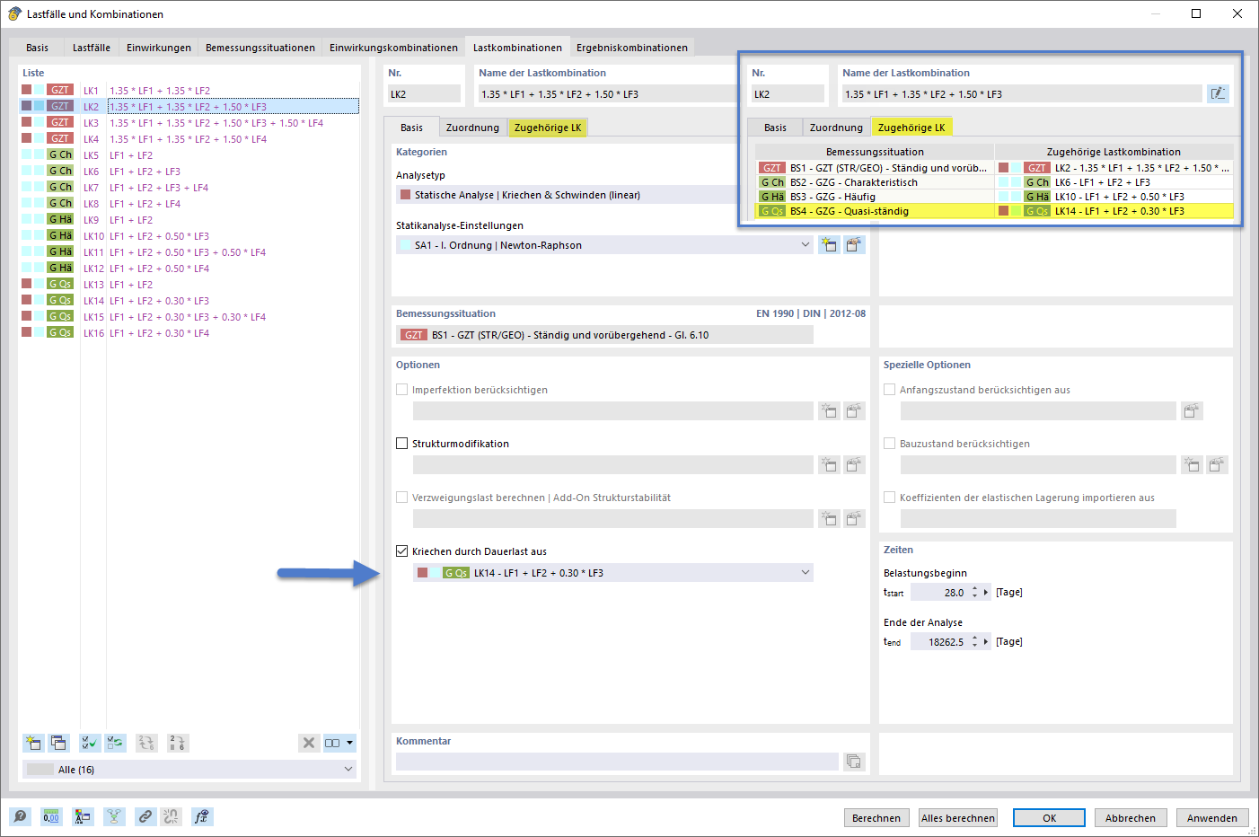
Definição da carga permanente geradora de fluência através do assistente de combinação e combinações associadas
Definição da carga permanente que gera fluência com o assistente de combinações e as combinações correspondentes

Definir uma carga permanente geradora de fluência usando o assistente de combinações e as combinações correspondentes
  • Assistente de combinações
  • Carga permanente
  • Fluência
  • Análise
  • Tipo
  • Combinatória
  • Linear
  • Associado
Partilhar
2026-01-29
061169
  • RFEM 6
  • Dimensionamento de betão para o RFEM 6
  • Dimensionamento de betão para o RSTAB 9
    • Estruturas de betão
    • Cálculos estruturais e dimensionamento
    • Análise não-linear
Configurar carga permanente que gera fluência através do assistente de combinações e das combinações correspondentes
Definição de carga permanente geradora de fluência via assistente de combinações e combinações correspondentes

Definição da carga de longa duração de fluência utilizando o assistente de combinações e as combinações resultantes
  • Assistente de combinações
  • Carga permanente
  • Fluência
  • Análise
  • Tipo
  • Combinatória
  • Linear
  • Associado
Partilhar