Relatório de impressão com dados do dimensionamento de aço
Relatório de impressão com dados do dimensionamento de aço
2026-02-26
061588
  • RFEM 6

Relatório de impressão com dados do dimensionamento de aço

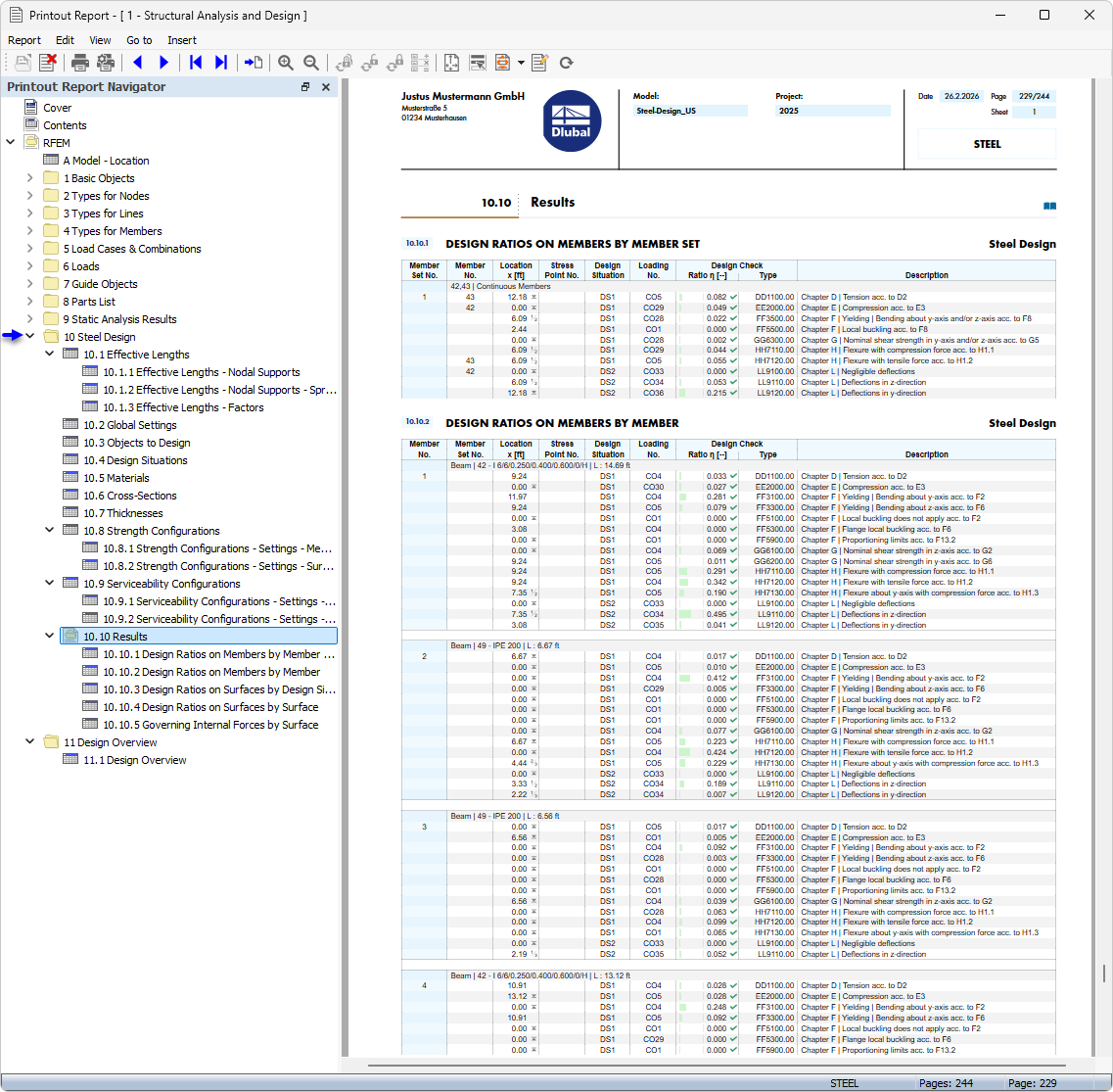
A imagem mostra um relatório de impressão que contém dados extensivos sobre dimensionamento de aço. Estes relatórios são essenciais para documentar os resultados de dimensionamento na prática de engenharia. Equipados com resultados de cálculo detalhados, apoiam a rastreabilidade e a garantia da qualidade dos processos de planeamento. Estas impressões servem como verificação de cálculos de capacidade de carga de componentes de aço.
  • Relatório de impressão
  • Dimensionamento de aço
Partilhar