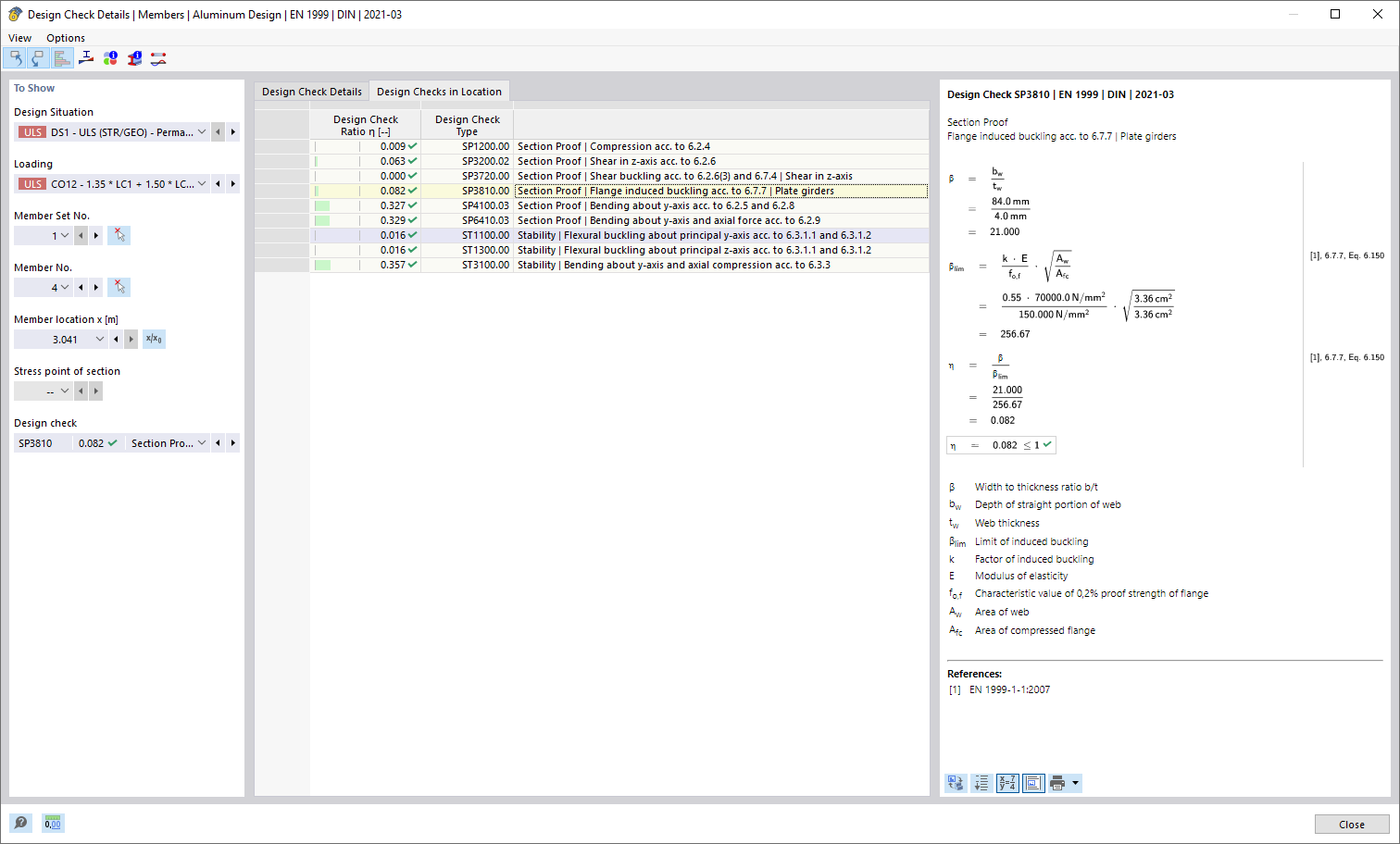
Verificação de falha em posição
Verificação de falha em posição
2026-03-12
061783
  • Dimensionamento de alumínio para o RFEM 6

Dimensionamento de localização

Verificação de falha em posição

  • Verificações de cálculo no local
Partilhar