Gerenciador de protocolo de impressão com capítulos para custos
Gerenciador de protocolo de impressão com capítulos para custos
2026-03-27
062041
  • RFEM 6

Gestor de Protocolo de Impressão com Capítulos para Custos

Gerenciador de protocolo de impressão com capítulos para custos

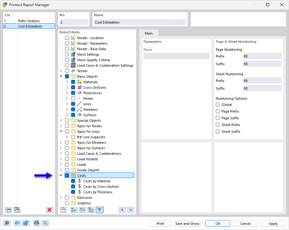
O Gestor de Relatório de Expressão mostra vários capítulos que são utilizados para a análise de custos e a criação de documentação para projetos de construção. Os capítulos estão claramente estruturados e permitem uma avaliação abrangente e uma apresentação dos custos do projeto, bem como da documentação associada. O gestor é uma ferramenta importante para o planeamento e a gestão abrangentes de projetos de construção.
  • Gestor de protocolos de impressão
  • Protocolo de impressão
  • Custos
  • Estimativa de custos
  • Documentação
Partilhar