Gestor de relatórios de impressão com capítulos para emissões
Gestor de relatórios de impressão com capítulos para emissões
2026-03-30
062050
  • RFEM 6

Gerenciador de Protocolo de Impressão com Capítulos para Emissões

Gestor de relatórios de impressão com capítulos para emissões

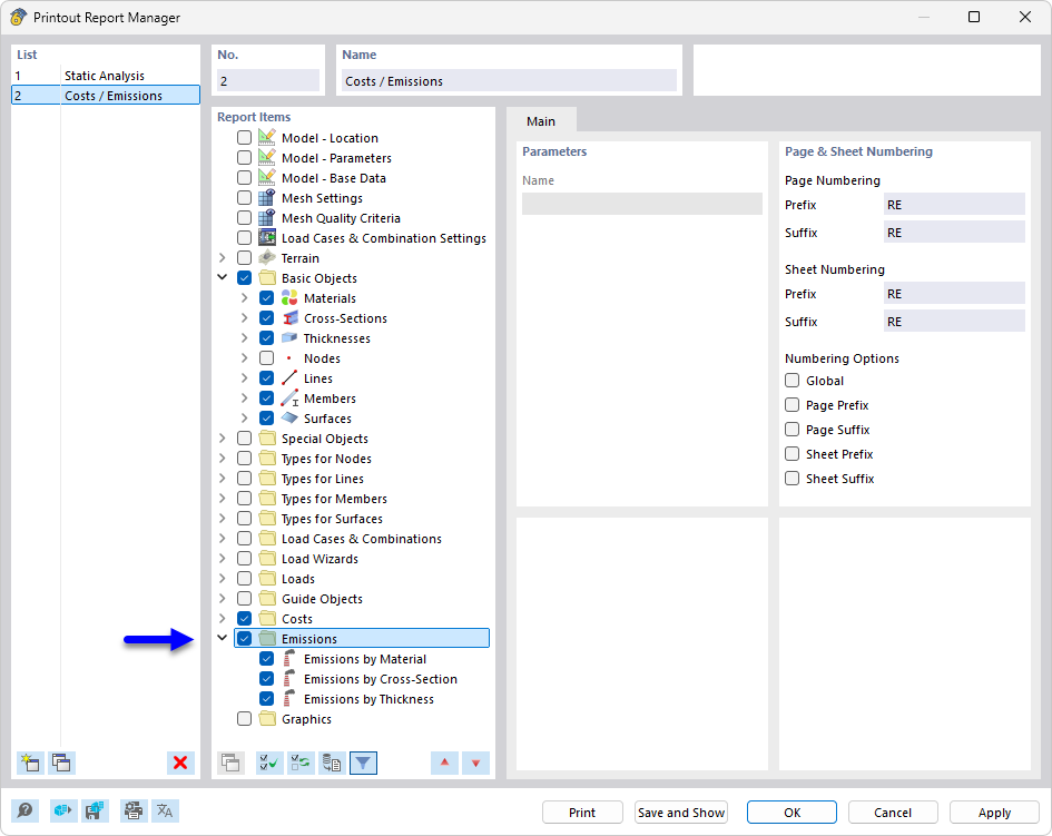
O gerenciador de relatórios de expressão mostra vários capítulos para seleção para a documentação de projetos de construção. Os capítulos disponíveis abrangem áreas detalhadas, como emissões e compilação de documentação. Esta função otimiza a visão geral e permite gerenciar relatórios específicos com eficiência. A ferramenta é essencial para criar relatórios consistentes e abrangentes na engenharia.
  • Gerenciador de protocolo de impressão
  • protocolo de impressão
  • emissão
  • CO2
  • documentação
Partilhar