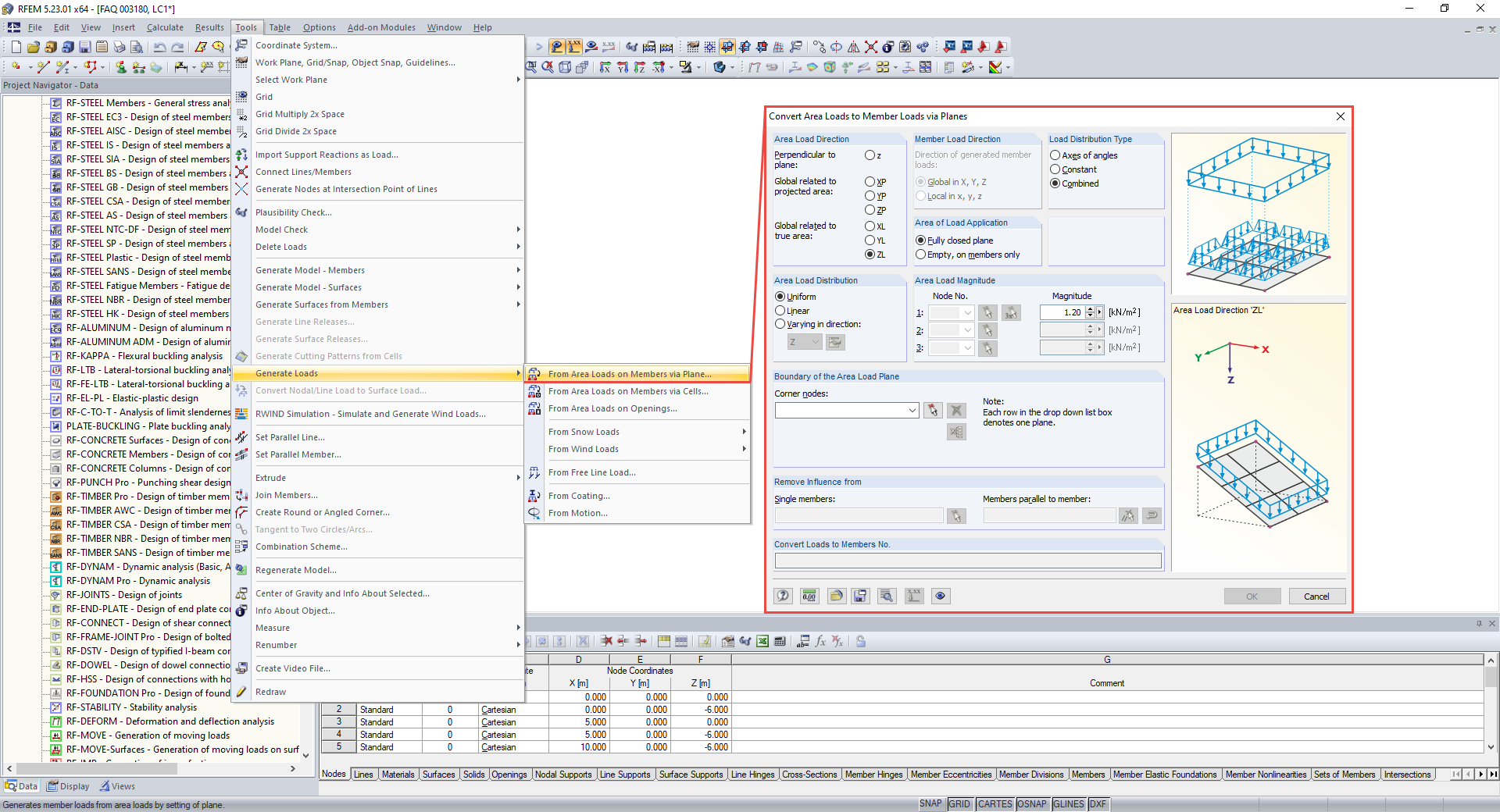
Функции в меню Инструменты → Создать нагрузки
Функции в меню Инструменты → Создать нагрузки
2024-05-30
017723
  • RFEM 5
  • RSTAB 8
  • Бетонные конструкции
    • Стальные конструкции
    • Деревянные конструкции

Функции в меню Инструменты → Создать нагрузки

Используется в
  • Преобразование поверхностной нагрузки в линейную без вспомогательной поверхности
Поделиться