Создание сочетаний сейсмических нагрузок вручную
Создание сочетаний сейсмических нагрузок вручную
2024-05-30
017986
  • RFEM 5
  • RSTAB 8
  • Динамический и сейсмический расчёт
    • Eurocode 8

Создание сочетаний сейсмических нагрузок вручную

Используется в
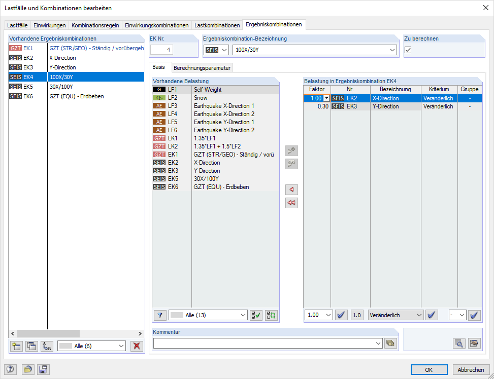
  • Ручное комбинирование сейсмических нагрузок по правилам суперпозиции
Поделиться