Восстановление соединения с проектом
Восстановление соединения с проектом
2024-05-30
019158
  • RFEM 5
  • RSTAB 8

Восстановление соединения с проектом

Используется в
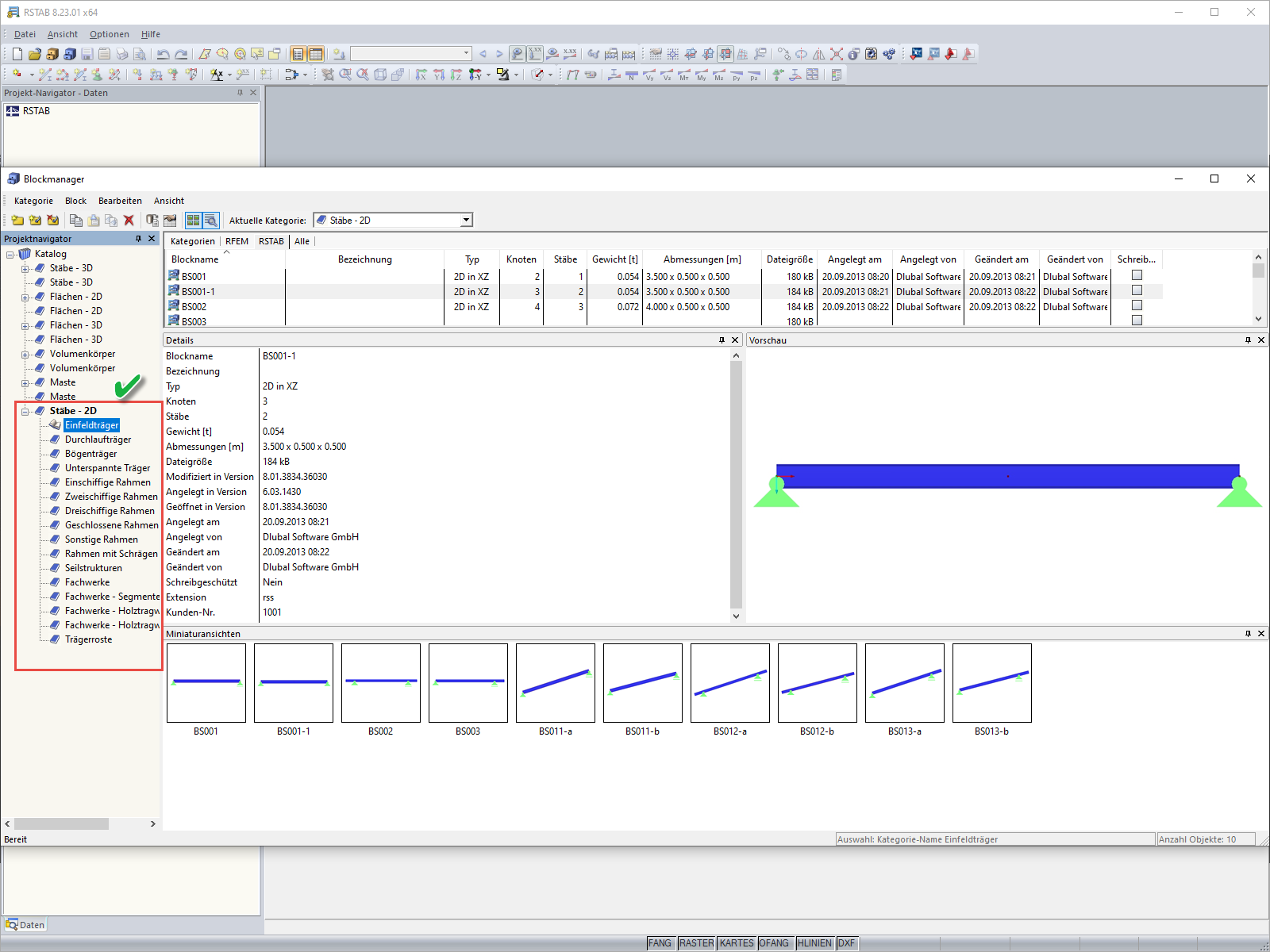
  • Сообщение об ошибке при открытии Блок-менеджера
Поделиться