Отображение названий AnnexID и StandardID для приложений модуля STEEL EC3
Отображение названий AnnexID и StandardID для приложений модуля STEEL EC3
2024-05-30
019570
  • RFEM 5
  • RSTAB 8
  • RF-STEEL EC3 5
    • STEEL 8 (английская версия)
    • RF-COM 5
    • RS-COM 8 (английская версия)
    • Стальные конструкции

Отображение названий AnnexID и StandardID для приложений модуля STEEL EC3

Используется в
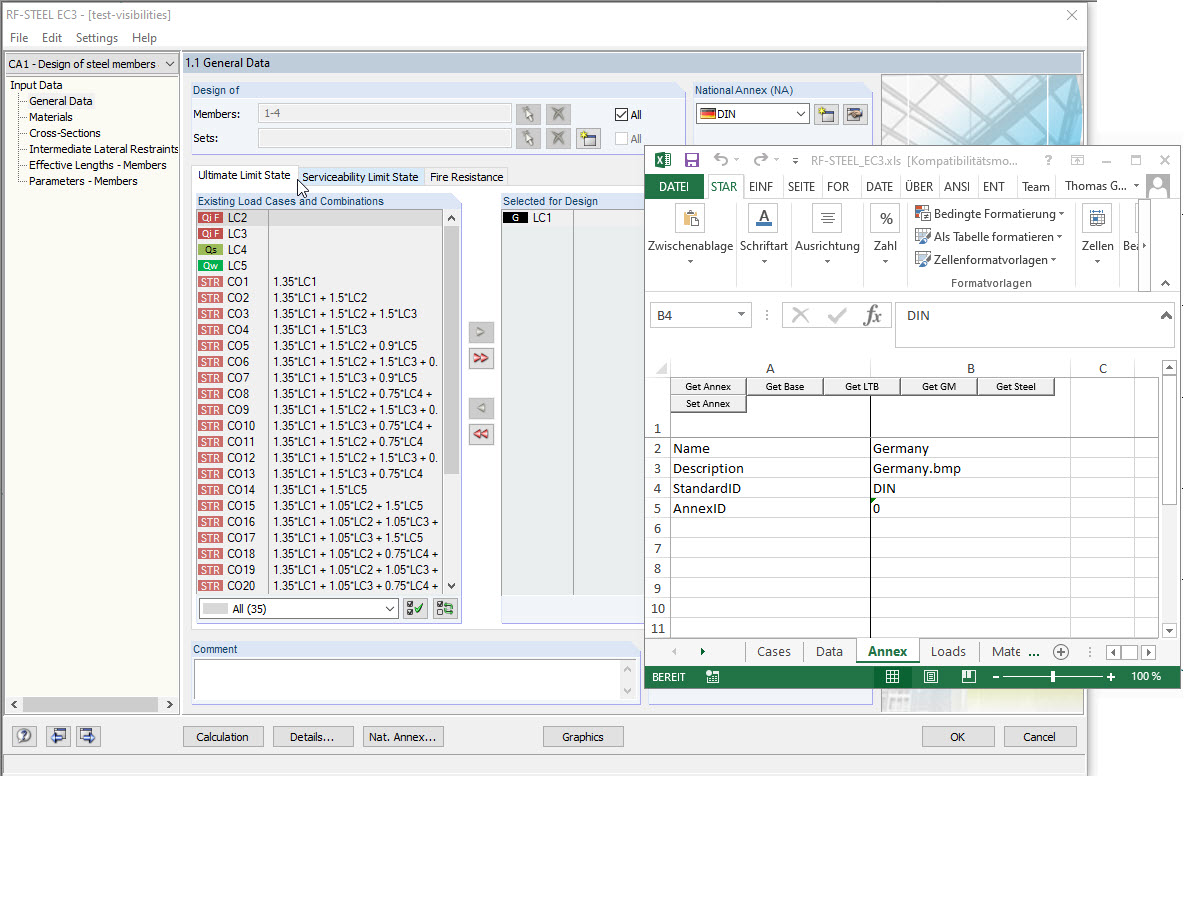
  • StandardID и AnnexID для интерфейса COM
Поделиться