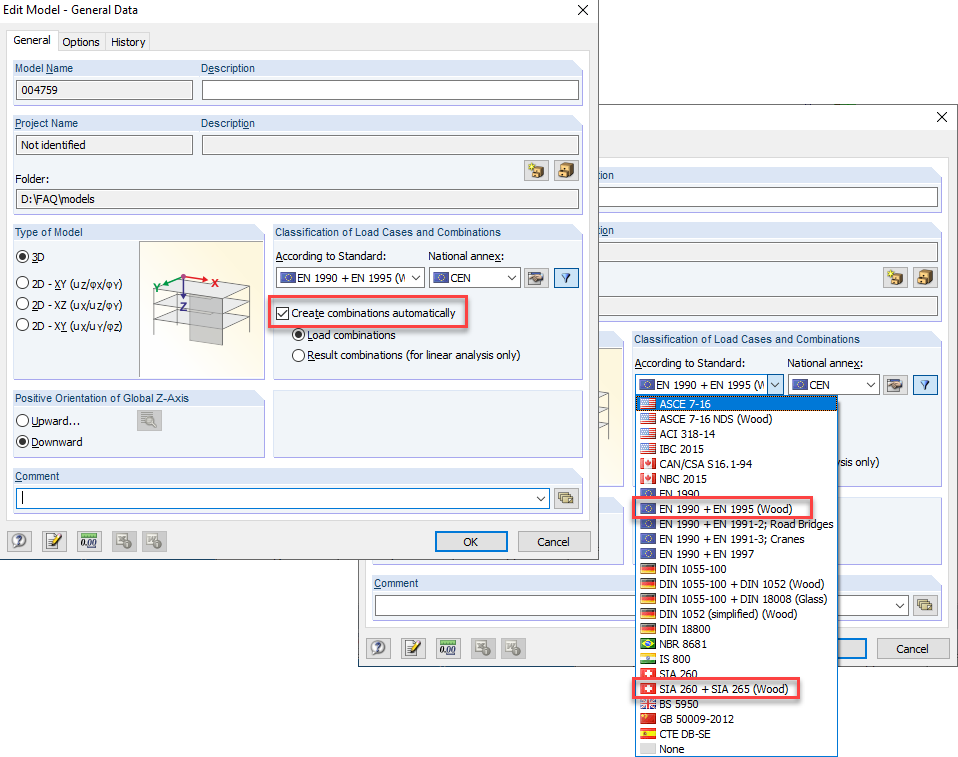
Активация автоматического сочетания нагрузок
Активация автоматического сочетания нагрузок
2024-05-30
019799
  • RFEM 5
  • RSTAB 8
  • Деревянные конструкции
    • Расчёт и проектирование конструкций
    • Eurocode 0
    • Eurocode 5

Активация автоматического сочетания нагрузок

Используется в
  • Отклонение от деформаций сочетаний нагрузок
Поделиться