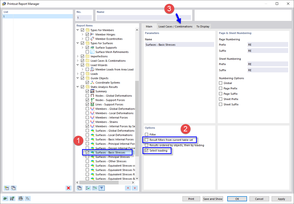
Выбор данных для распечатки отчета
Выбор данных для распечатки отчета
2024-03-09
022198
  • RFEM 5

Выбор данных для распечатки отчета

Поделиться