Расчет деталей стержней с помощью расчетных формул
Расчет деталей стержней с помощью расчетных формул
Расчет деталей стержней с помощью расчетных формул
Расчет деталей стержней с помощью расчетных формул
2024-05-30
022748
  • Расчёт стальных конструкций в RFEM 6
  • Аддон Расчёт стальных конструкций для RSTAB 9
  • Стальные конструкции
    • Eurocode 3

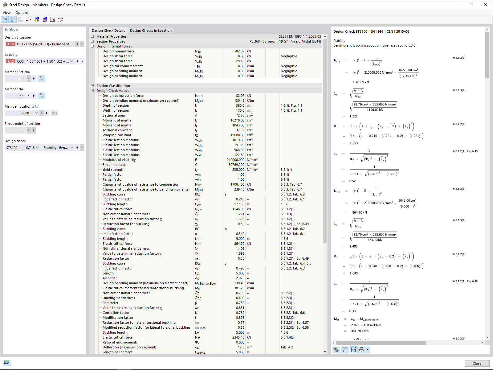
Расчетные данные стержней с расчетными формулами

Расчет деталей стержней с помощью расчетных формул

Используется в
  • Аддон Расчёт стальных конструкций
Поделиться
2024-05-30
022748
  • Расчёт стальных конструкций в RFEM 6
  • Аддон Расчёт стальных конструкций для RSTAB 9
  • Стальные конструкции
    • Eurocode 3
Расчетные данные стержней с расчетными формулами
Расчет деталей стержней с помощью расчетных формул

Используется в
  • Аддон Расчёт стальных конструкций
Поделиться