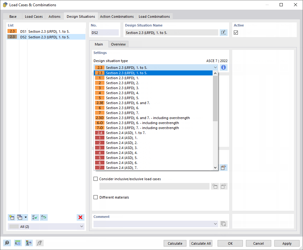
Диалоговое окно «Загружения и сочетания», вкладка «Расчётные ситуации»
Диалоговое окно «Загружения и сочетания», вкладка «Расчётные ситуации»
2021-09-02
023237
  • RFEM 6

Диалоговое окно «Загружения и Комбинации», вкладка «Расчётные случаи»

Диалоговое окно «Загружения и сочетания», вкладка «Расчётные ситуации»

  • Заданное сочетание нагрузок
  • Расчётные ситуации
  • Расчётная ситуация
  • PLS
  • НРС
  • Начало приращений номера
  • ПРНС
  • СНиП
Используется в
  • Расчетная ситуация
Поделиться