Ручное задание сочетания нагрузок
Ручное задание сочетания нагрузок
2025-07-03
023393
  • RFEM 6

Ручное задание сочетания нагрузок

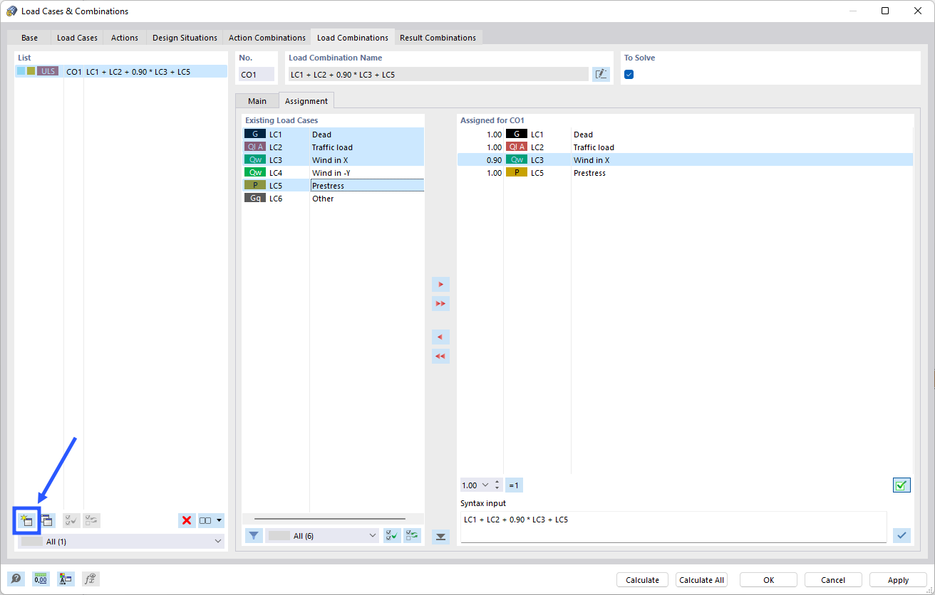
Изображение показывает процесс ручного задания сочетания нагрузок в программном обеспечении Dlubal. Здесь открывается диалоговое окно, позволяющее задавать параметры, такие как выбор загружений и соответствующих коэффициентов. Это важно для точных расчётов конструкций и оптимизации нагрузки на здание.
  • Сочетание нагрузок
  • Вручную
Поделиться