Диалоговое окно «Загружения и комбинации», вкладка «Комбинации результатов»
Диалоговое окно «Загружения и комбинации», вкладка «Комбинации результатов»
2025-07-04
023414
  • RFEM 6

Диалоговое окно «Загружения и комбинации», вкладка «Комбинации результатов»

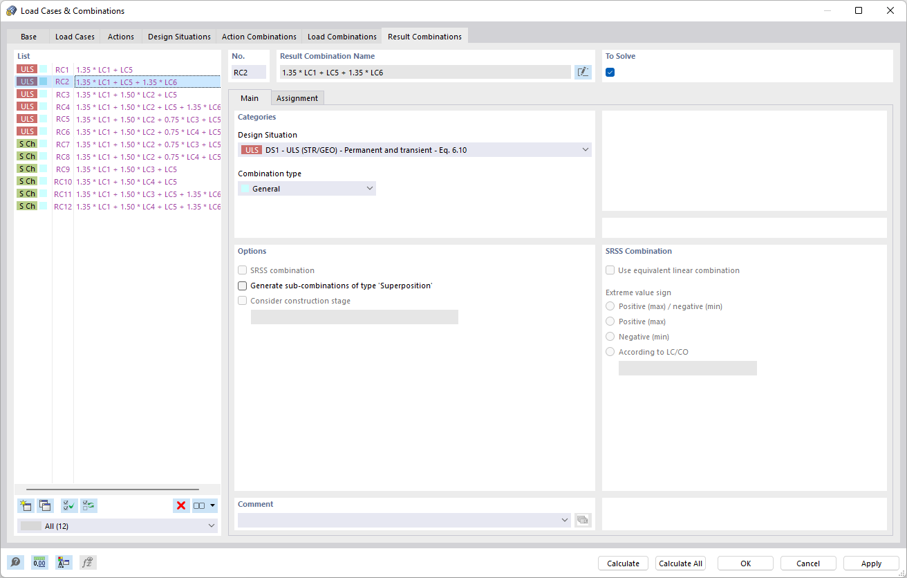
В диалоге «Нагрузочные случаи и комбинирования» на вкладке «Комбинации результатов» представлены параметры создания и управления комбинациями результатов. Они позволяют вычислять различные результаты на основе существующих загружений. В интерфейсе есть определённые настройки для оптимизации моделей нагрузок. Эта функция упрощает анализ сложных нагрузок на сооружения для точного определения комбинированной нагрузки.
  • Нагрузочные случаи и комбинации
  • Результирующая комбинация
Поделиться