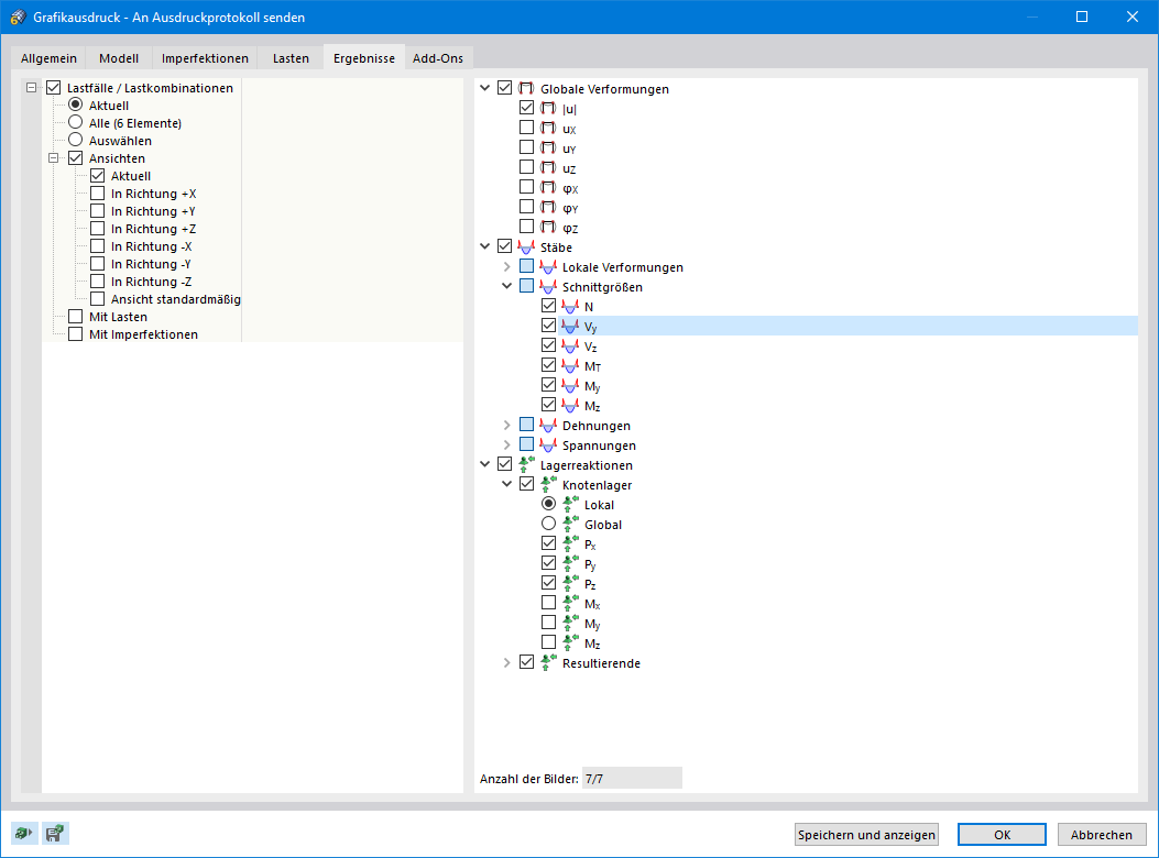
Многократная печать результатов
Многократная печать результатов
2024-05-30
023910
  • RFEM 6
  • RSTAB 9

Многократная печать результатов

Используется в
  • Серийная печать графики
Поделиться