Модификация жесткости поверхности
Модификация жесткости поверхности
2024-05-30
024575
  • RFEM 6

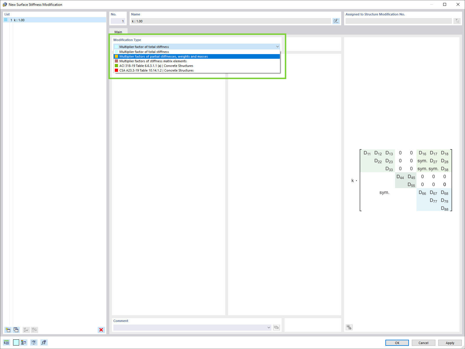
Модификация жесткости поверхности

Используется в
  • Дополнительные типы жёсткости поверхностей
Поделиться