Подробное отображение деталей расчёта с табличными и графическими результатами. Четко структурированная информация о расчётах по нормативам.
Понятное изображение деталей расчёта, исходных данных, промежуточных и конечных результатов.
Подробное отображение деталей расчёта с табличными и графическими результатами. Четко структурированная информация о расчётах по нормативам.
Понятное изображение деталей расчёта, исходных данных, промежуточных и конечных результатов.
2024-05-30
027044
  • Аддон Concrete Design для RFEM 6
  • Аддон Расчёт железобетонных конструкций для RSTAB 9
  • Бетонные конструкции

Связывание табличных и графических результатов

Подробное отображение деталей расчёта с табличными и графическими результатами. Четко структурированная информация о расчётах по нормативам.

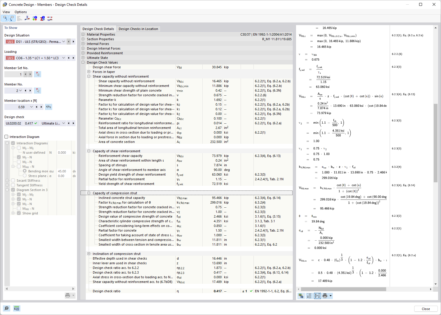
Программа визуализирует табличные и графические результаты расчётов железобетонных и бетонных конструкций. Она показывает структурированное расположение исходных данных, промежуточных и конечных результатов. На основе детальной документации видны нормативные проверки, включая несущую способность и пригодность к эксплуатации. Информационное окно даёт представление о процессе расчёта с формулами и источниками норм.
  • Расчёт железобетонных конструкций
  • Показать детали расчёта
  • Проверка результатов расчёта
  • Расчёт по предельным состояниям
  • Конструктивные требования стандарта
  • Железобетон
  • Бетон
  • Расчёт
Используется в
  • Расчёт железобетонных конструкций | Подробная документация по выполненным расчётным проверкам
Поделиться
2025-03-24
027045
  • Аддон Concrete Design для RFEM 6
  • Аддон Расчёт железобетонных конструкций для RSTAB 9
  • Бетонные конструкции
Проверки расчёта в подробном выводе
Понятное изображение деталей расчёта, исходных данных, промежуточных и конечных результатов.

Изображение показывает подробный список и отображение деталей расчёта в контексте расчёта железобетонных конструкций. Оно предлагает структурированный обзор входных значений, промежуточных результатов и окончательных результатов каждого испытания. Проверки охватывают как несущую способность, так и пригодность к эксплуатации и принимают во внимание стандартные конструктивные нормы. Эти исчерпывающие данные помогают инженерам в точном проектировании зданий.
  • Расчет бетонных конструкций
  • Нормы проектирования
  • Проверка несущей способности
  • Устойчивость
  • Применение конструктивных регламентов
  • Железобетон
  • Бетон
  • Расчёт
Поделиться