Изображение линейной упругой и трещинной деформации в сечениях железобетонных конструкций, сосредоточение на состоянии I и II.
Изображение деформации Железобетонных элементов во втором предельном состоянии с учетом нарастания напряжения согласно нормативам
Изображение линейной упругой и трещинной деформации в сечениях железобетонных конструкций, сосредоточение на состоянии I и II.
Изображение деформации Железобетонных элементов во втором предельном состоянии с учетом нарастания напряжения согласно нормативам
2024-05-30
027057
  • Аддон Concrete Design для RFEM 6
  • Аддон Расчёт железобетонных конструкций для RSTAB 9
  • Бетонные конструкции

Линейно-упругие деформации (вверху) и деформации с учётом Состояния II (внизу)

Изображение линейной упругой и трещинной деформации в сечениях железобетонных конструкций, сосредоточение на состоянии I и II.

Изображение показывает сравнительный анализ деформации железобетонной конструкции в линейно-упругом состоянии и в стадии II. Вверху показана деформация в стадии I, внизу — модифицированная деформация с увеличением жёсткости при растяжении. При этом учитывается жёсткость конструкции в трещиностойком состоянии и увеличение жёсткости при растяжении в соответствии с нормативами. Это иллюстрирует расчёт эффективной деформации для различных состояний бетона.
  • Линейная упругая деформация
  • Стадия II железобетонной конструкции
  • Трещиноватый бетон
  • Арматурное усиление
  • Железобетон
  • Бетон
  • Проектирование
Используется в
  • Расчёт железобетонных конструкций | Определение деформации в состоянии II
Поделиться
2025-03-24
027058
  • Аддон Concrete Design для RFEM 6
  • Аддон Расчёт железобетонных конструкций для RSTAB 9
  • Бетонные конструкции
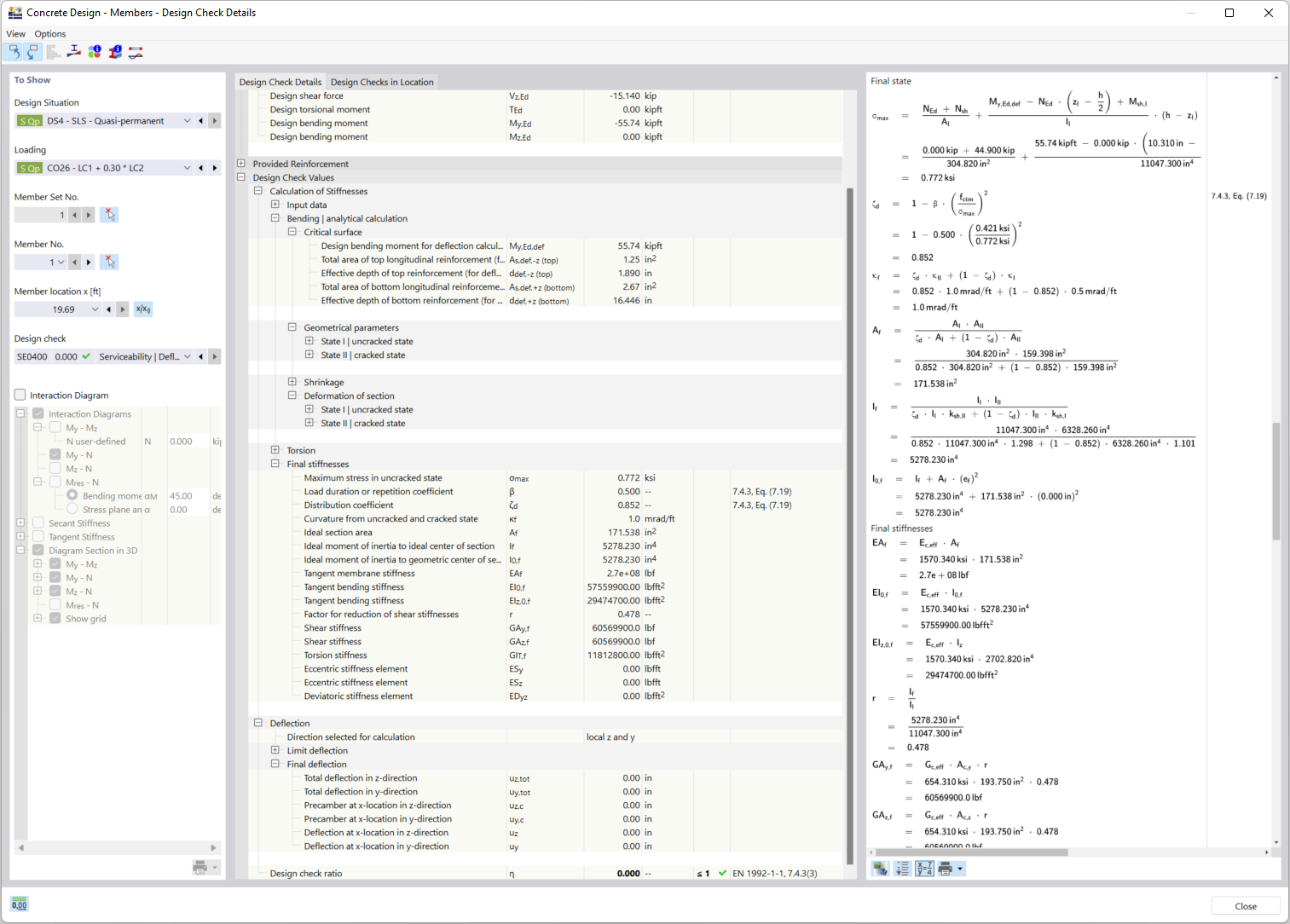
Детали расчёта с учётом треснувшего сечения
Изображение деформации Железобетонных элементов во втором предельном состоянии с учетом нарастания напряжения согласно нормативам

Изображение демонстрирует технические аспекты расчёта деформаций железобетонных элементов во II ПС. Акцент сделан на методе «увеличения жёсткости на растяжение» между трещинами, который учитывается при определении жёсткости. Это выполняется в соответствии с актуальными расчётными нормами для получения точных результатов несущей способности.
  • Деформация бетонных конструкций
  • Состояние II бетона
  • Учет растяжения арматуры
  • Расчет железобетона
  • Учёт трещин
  • Расчёт железобетона
  • Нормы расчёта
  • Железобетон
  • Бетон
  • Проектирование
Поделиться