Визуализация использованных частей сечений бетонных колонн в процессе расчёта в RFEM.
Диаграммы взаимодействия для колонны
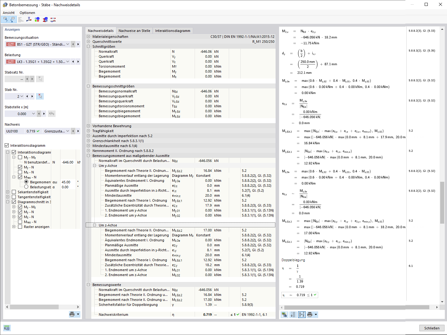
Подробности расчета по устойчивости
Визуализация использованных частей сечений бетонных колонн в процессе расчёта в RFEM.
Диаграммы взаимодействия для колонны
Подробности расчета по устойчивости
2021-12-21
027121
  • Аддон Concrete Design для RFEM 6
  • Аддон Расчёт железобетонных конструкций для RSTAB 9
  • Бетонные конструкции

Использование сечения колонн

Визуализация использованных частей сечений бетонных колонн в процессе расчёта в RFEM.

Изображение показывает использование сечения железобетонных колонн, проанализированных с помощью RFEM. Графическое изображение иллюстрирует, как нагрузки распределяются по колоннам и какие области достигают максимального использования. Используются различные цвета для индикации степеней использования. Это помогает инженерам оценить конструктивную целостность и эффективность несущих конструкций.
  • Использование сечений
  • Расчет железобетонных конструкций
  • Опоры RFEM
  • Строительство
  • Проектирование конструкций
  • Железобетон
  • Бетон
  • Проектирование
Используется в
  • Расчёт железобетонных конструкций | Колонны | Расчет/Результаты
Поделиться
2026-01-02
027122
  • Аддон Concrete Design для RFEM 6
  • Аддон Расчёт железобетонных конструкций для RSTAB 9
  • Бетонные конструкции
Диаграммы взаимодействия для колонны
  • Железобетон
  • Бетон
  • Проектирование
Поделиться
2026-01-02
027123
  • Аддон Concrete Design для RFEM 6
  • Аддон Расчёт железобетонных конструкций для RSTAB 9
  • Бетонные конструкции
Подробности расчёта на устойчивость
Подробности расчета по устойчивости

  • Железобетон
  • Бетон
  • Проектирование
Поделиться