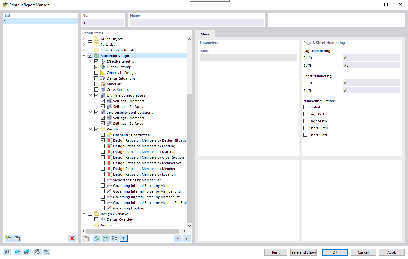
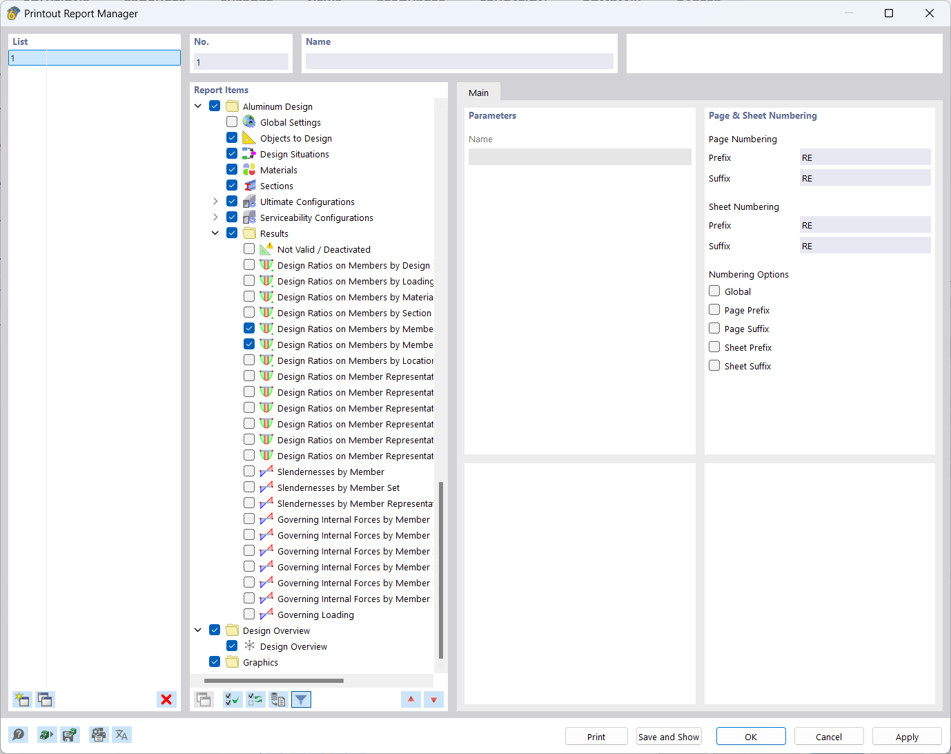
Диспетчер протоколов расчёта
Диспетчер протоколов расчёта
2022-01-04
027541
  • Расчёт алюминиевых конструкций для RFEM 6

Диспетчер протоколов результатов

Диспетчер протоколов расчёта

  • Протокол результатов
  • Диспетчер
Поделиться