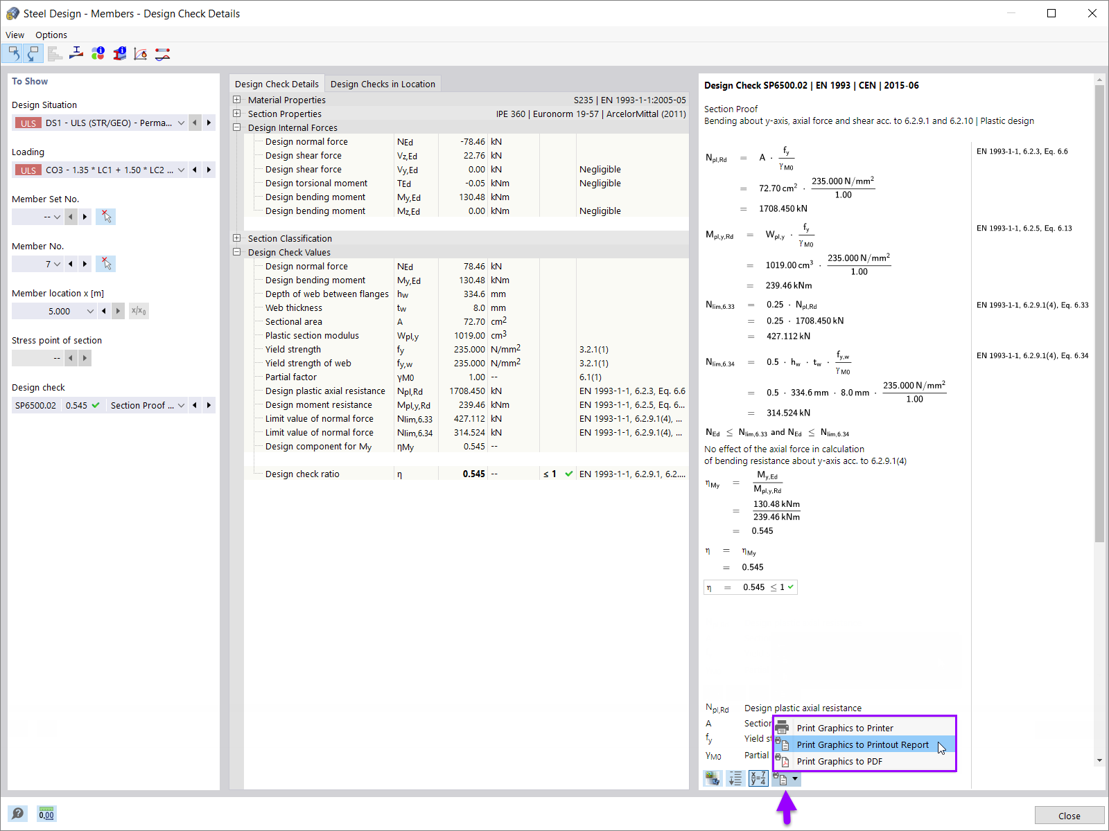
Печать подробностей проверки дизайна в протоколе результатов
Печать подробностей проверки дизайна в протоколе результатов
2024-05-30
028129
  • RFEM 6

Печать подробностей проверки дизайна в протоколе результатов

Используется в
  • Улучшенный протокол результатов в RFEM 6
Поделиться