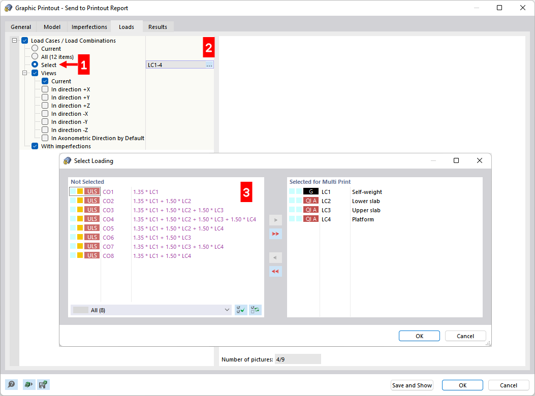
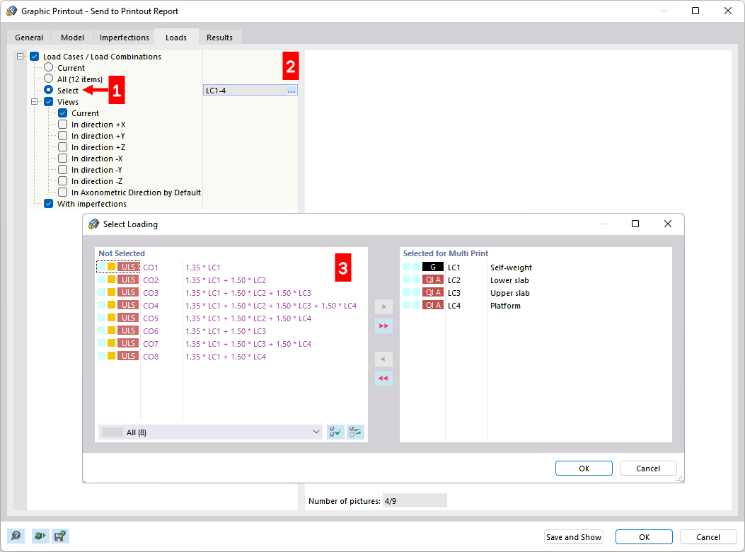
Определение загружений для множественной печати
Определение загружений для множественной печати
2024-03-09
028602
  • RFEM 6

Определение загружений для множественной печати

Поделиться