Тип анализа «Метод спектра реакций» для создания загружения
Тип анализа «Метод спектра реакций» для создания загружения
2024-06-27
028739
  • RFEM 6
  • RSTAB 9
  • Аддон Модальный анализ для RFEM 6
    • Аддон Модальный анализ для RSTAB 9
    • Анализ спектра реакции для RSTAB 9
    • Аддон Анализ спектра реакций для RFEM 6
    • Динамический и сейсмический расчёт

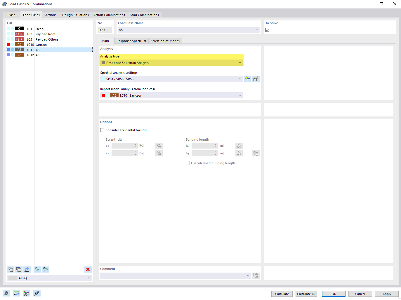
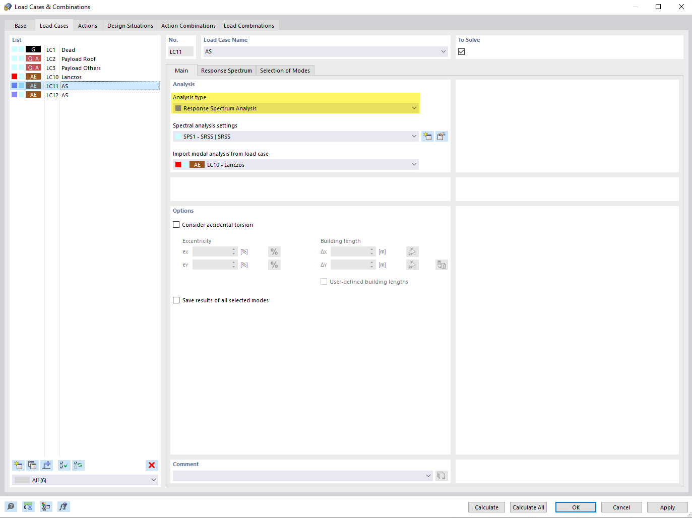
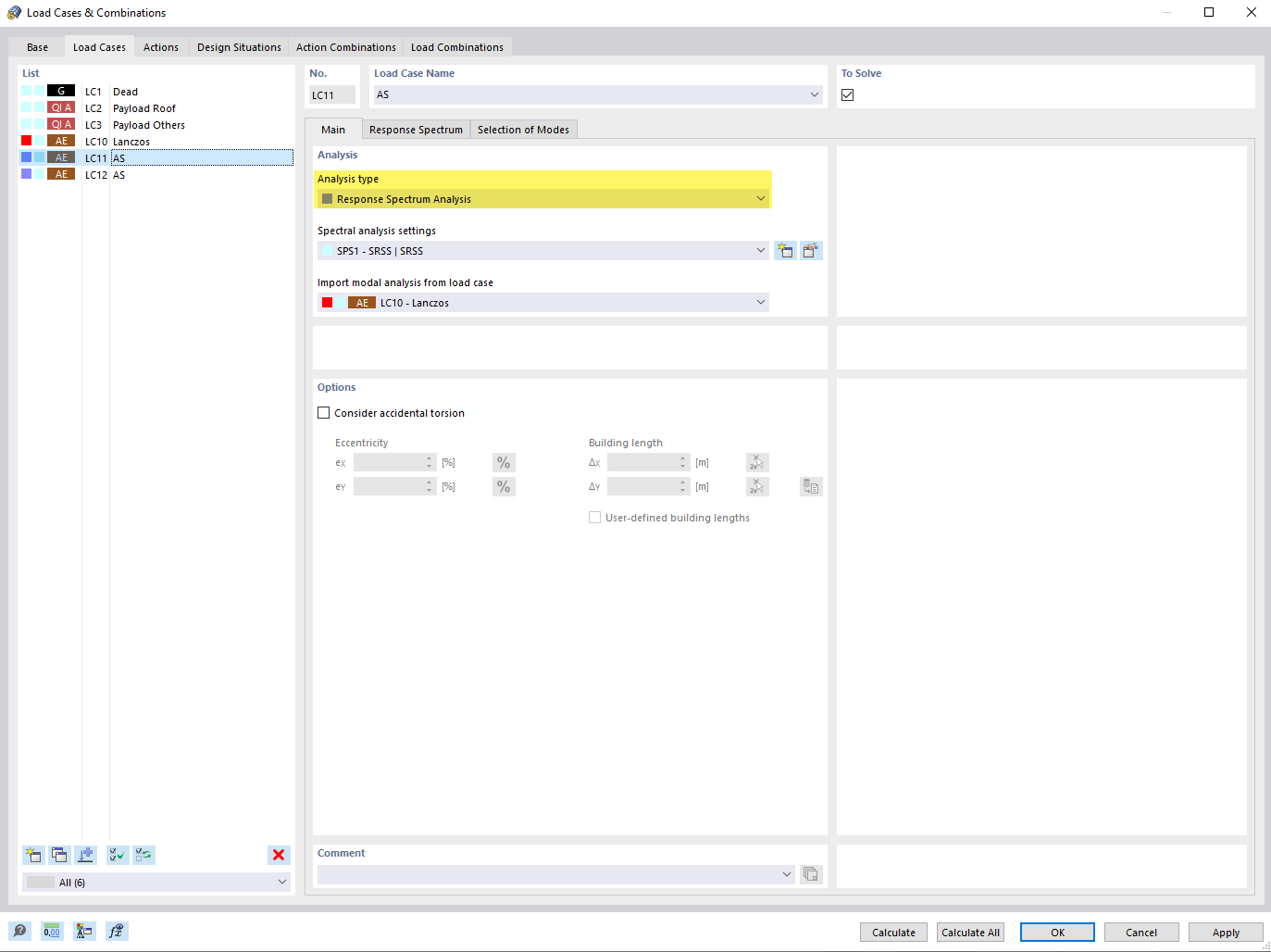
Установка типа анализа "Метод спектра реакций" для загружения

Тип анализа «Метод спектра реакций» для создания загружения

Изображение показывает процесс установки метода спектра реакций для загружения в среде расчёта конструкций. Иллюстрируется выбор параметров, важных для расчёта динамических реакций на сейсмические нагрузки. Это позволяет инженерам оценивать реакцию конструкций своих моделей, учитывая сейсмическую активность.
  • Метод спектра реакций
  • Тип анализа
Поделиться