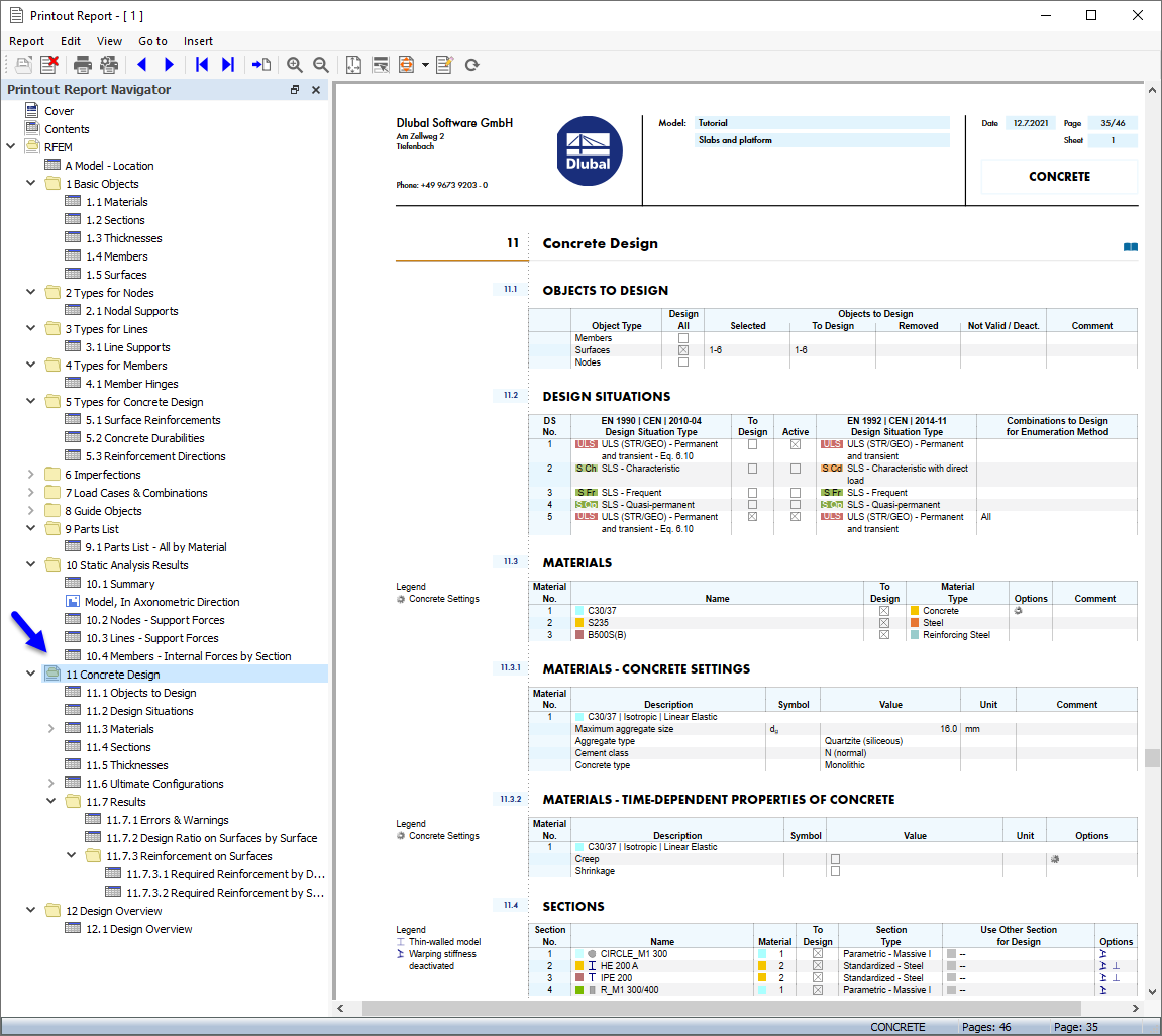
Данные «Расчёта железобетонных конструкций» в протоколе результатов
Данные «Расчёта железобетонных конструкций» в протоколе результатов
2024-10-23
029851
  • RFEM 6

Данные «Расчёта железобетонных конструкций» в протоколе результатов

Поделиться