Определение расчетной ситуации на сейсмические нагрузки
Определение расчетной ситуации на сейсмические нагрузки
2022-03-25
030497
  • RFEM 6
  • Аддон Модальный анализ для RFEM 6
  • Аддон Анализ спектра реакций для RFEM 6
    • RSTAB 9
    • Аддон Модальный анализ для RSTAB 9
    • Анализ спектра реакции для RSTAB 9
    • Динамический и сейсмический расчёт

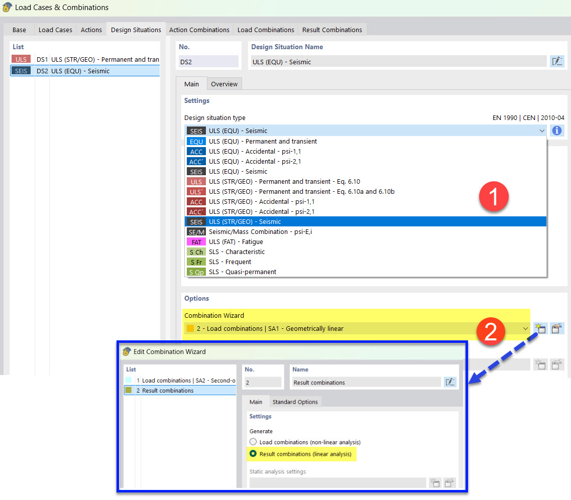
Расчётная ситуация для сейсмики с помощником комбинаторики

Определение расчетной ситуации на сейсмические нагрузки

  • Расчётная ситуация
  • Сейсмическое воздействие
  • Помощник сочетаний
Поделиться