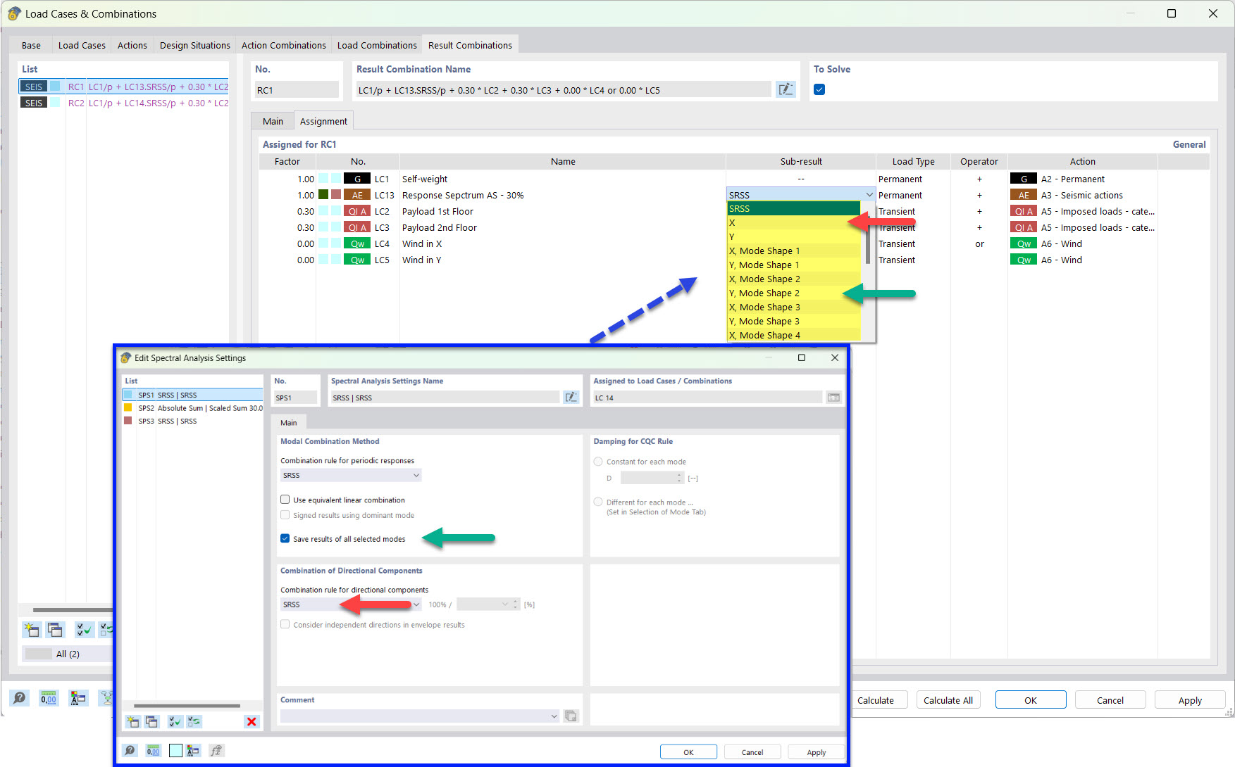
Промежуточные результаты для комбинации результатов при сейсмических воздействиях, сохранённых собственных формах и SRSS-правиле
Промежуточные результаты для комбинации результатов при сейсмических воздействиях, сохранённых собственных формах и SRSS-правиле
2022-03-25
030499
  • RFEM 6
  • Аддон Модальный анализ для RFEM 6
  • Аддон Анализ спектра реакций для RFEM 6
    • RSTAB 9
    • Аддон Модальный анализ для RSTAB 9
    • Анализ спектра реакции для RSTAB 9
    • Динамический и сейсмический расчёт

Промежуточные результаты для сочетания результатов сейсмического воздействия с сохранёнными формами колебаний и правилом SRSS

Промежуточные результаты для комбинации результатов при сейсмических воздействиях, сохранённых собственных формах и SRSS-правиле

  • Сочетание результатов
  • Землетрясение
  • Частичный результат
  • SRSS
Поделиться