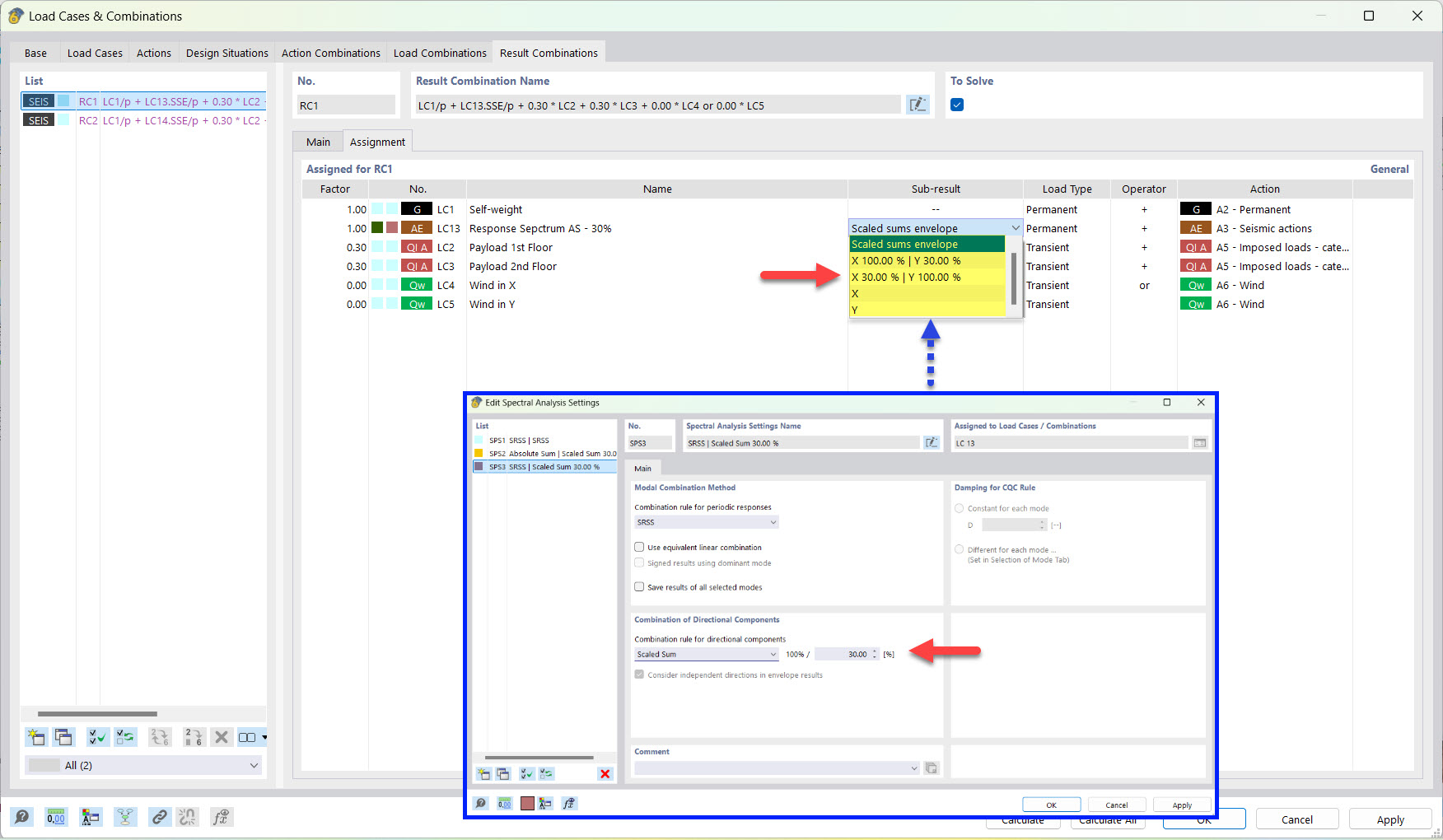
Промежуточные результаты для сочетания результатов сейсмического воздействия суммированием
Промежуточные результаты для сочетания результатов сейсмического воздействия суммированием
2022-03-25
030500
  • RFEM 6
  • Аддон Модальный анализ для RFEM 6
  • Аддон Анализ спектра реакций для RFEM 6
    • RSTAB 9
    • Аддон Модальный анализ для RSTAB 9
    • Анализ спектра реакции для RSTAB 9
    • Динамический и сейсмический расчёт

Промежуточные результаты для комбинации результатов при землетрясении по максимальной сумме

Промежуточные результаты для сочетания результатов сейсмического воздействия суммированием

  • Сочетание результатов
  • Землетрясение
  • Частичный результат
  • Масштабированная сумма
Поделиться