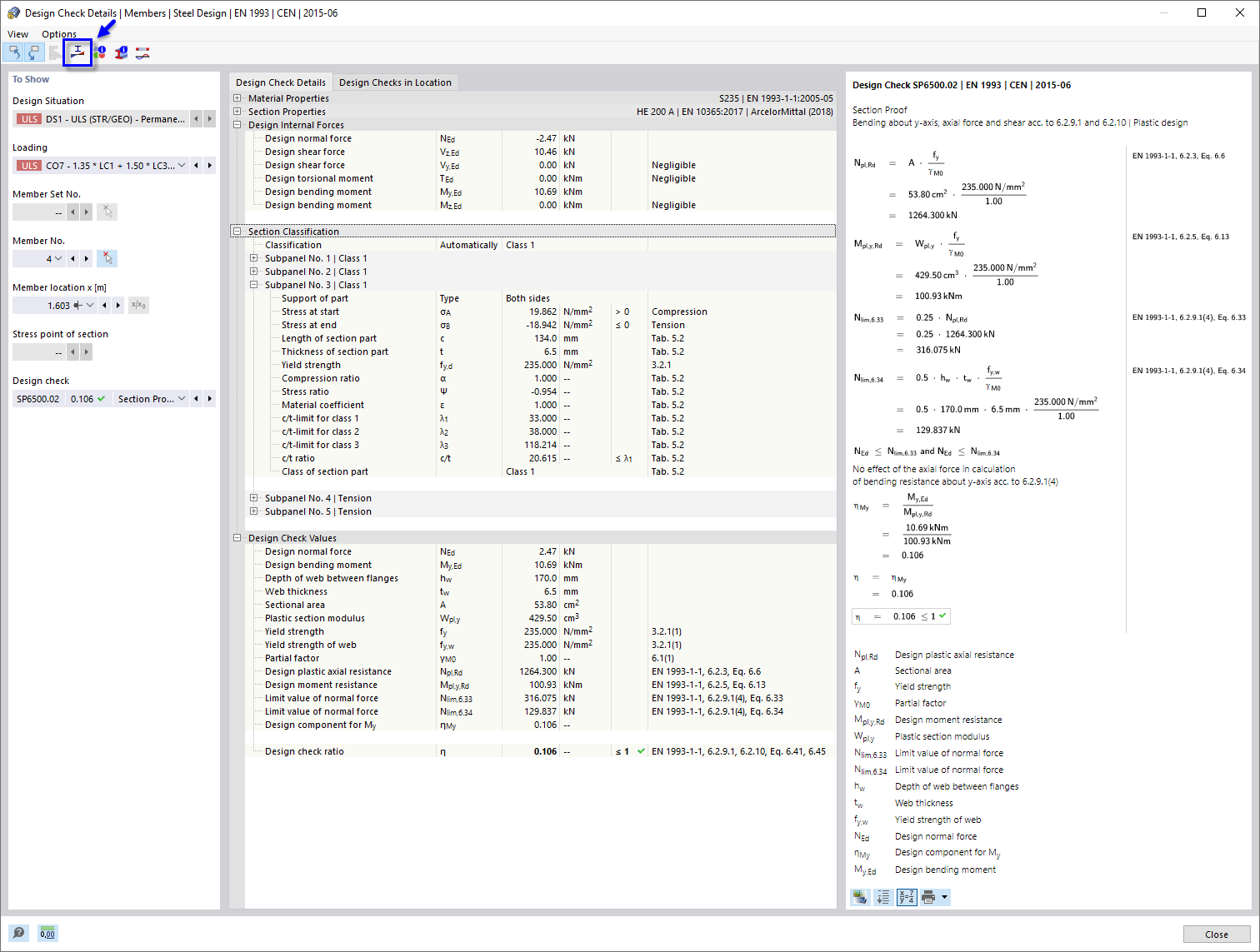
Подробности расчётной проверки на изгиб вокруг оси y, осевую силу и срез
Подробности расчётной проверки на изгиб вокруг оси y, осевую силу и срез
2022-04-01
030641
  • Расчёт стальных конструкций в RFEM 6

Подробности расчётной проверки на изгиб относительно оси y, осевую силу и сдвиг

Подробности расчётной проверки на изгиб вокруг оси y, осевую силу и срез

  • Подробности расчётной проверки
  • Изгиб относительно оси Y
  • Расчёт сечения
Поделиться