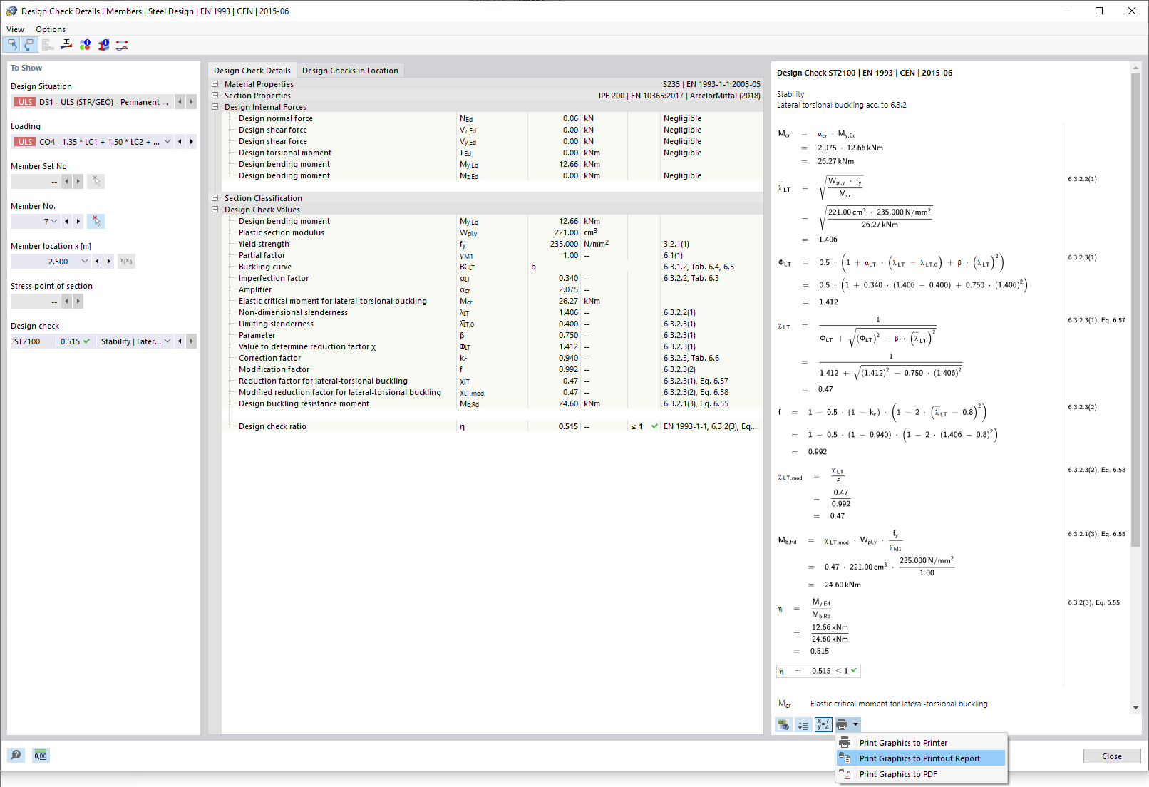
Детали проверки проектирования печати
Детали проверки проектирования печати
2022-04-01
030650
  • Расчёт стальных конструкций в RFEM 6

Печать результатов проверки проектирования

Детали проверки проектирования печати

Поделиться