Изображение расчёта сечения для крутильного изгиба и ВКТ в 3D-модели. Показаны внутренние силы, такие как продольная сила и крутильный момент
Изображение расчёта сечения для крутильного изгиба и ВКТ в 3D-модели. Показаны внутренние силы, такие как продольная сила и крутильный момент
2024-05-30
032626
  • Расчёт алюминиевых конструкций для RFEM 6
  • Аддон Расчёт алюминиевых конструкций для RSTAB 9
  • Eurocode 9

Расчёт сечения с учётом крутильной деформации (7 Степеней Свободы)

Изображение расчёта сечения для крутильного изгиба и ВКТ в 3D-модели. Показаны внутренние силы, такие как продольная сила и крутильный момент

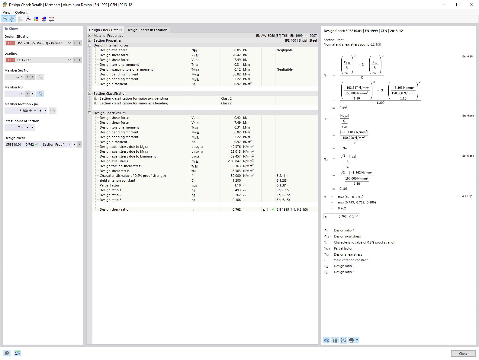
Рисунок показывает фрагмент 3D-модели, иллюстрирующий расчёт деформации сечения при крутильной деформации с учётом 7 степеней свободы. Изображены различные внутренние силы, включая продольную силу (N), поперечные силы (Vu, Vv) и крутящие моменты (Mt,pri, Mt,sec, Mu, Mv, Mω). Эти величины служат основой для расчёта эквивалентных напряжений в проектировании алюминиевых конструкций.
  • Расчет сечений
  • Кручение с изгибом
  • 7 степеней свободы
  • Расчёт алюминиевых конструкций
  • Внутренние силы
  • Конструкции стержней
  • RFEM
  • RSTAB
  • Наведение сечения
  • Сечение
  • Расчёт
Используется в
  • Расчёт алюминиевых конструкций | Учёт внутренних сил из расчёта с Депланацией при кручении (7 СтСв)
Поделиться