Конусная мембрана — радиальный метод проекции
  • 3D-визуализатор
  • 3D Viewer | Babylon
  • Виртуальная реальность
Коническая мембрана - нагрузка на поверхность
  • 3D-визуализатор
  • 3D Viewer | Babylon
  • Виртуальная реальность
Kegelmembran - Umrisslinien
  • 3D-визуализатор
  • 3D Viewer | Babylon
  • Виртуальная реальность
Конусная мембрана — радиальный метод проекции
Коническая мембрана - нагрузка на поверхность
Kegelmembran - Umrisslinien
2022-08-05
033519
  • RFEM 6
  • Поиск формы для RFEM 6
  • Натяжные и мембранные конструкции
    • Поиск формы и раскройные формы

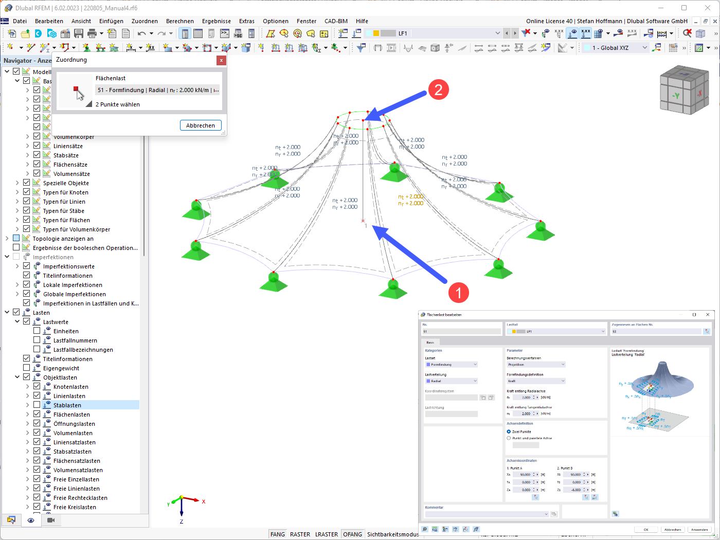
Коническая мембрана, радиальный метод проекции

Конусная мембрана — радиальный метод проекции

  • Конусная мембрана
  • Радиальный
  • Метод проекции
3D Модель
Подробнее о 3D модели
  • коническая мембрана
Спецификации
Количество узлов 108
Количество линий 162
Количество стержней 54
Количество поверхностей 54
Количество тел 0
Количество загружений 1
Количество сочетаний нагрузок 0
Количество расчетных сочетаний 0
Общий вес 0,245 t
Размеры (метрические) 109,696 x 6,000 x 49,397 m
Размеры (имперские) 359.9 x 19.69 x 162.06 feet
Поделиться
2024-03-09
033514
  • RFEM 6
  • Поиск формы для RFEM 6
  • Натяжные и мембранные конструкции
    • Поиск формы и раскройные формы
Коническая мембрана - нагрузка на поверхность
Используется в
  • коническая мембрана
3D Модель
Подробнее о 3D модели
  • коническая мембрана
Спецификации
Количество узлов 108
Количество линий 162
Количество стержней 54
Количество поверхностей 54
Количество тел 0
Количество загружений 1
Количество сочетаний нагрузок 0
Количество расчетных сочетаний 0
Общий вес 0,245 t
Размеры (метрические) 109,696 x 6,000 x 49,397 m
Размеры (имперские) 359.9 x 19.69 x 162.06 feet
Поделиться
2022-08-05
033515
  • RFEM 6
  • Поиск формы для RFEM 6
  • Натяжные и мембранные конструкции
    • Поиск формы и раскройные формы
Контурные линии конусной мембраны
Kegelmembran - Umrisslinien

  • Конусная мембрана
  • Контурные линии
3D Модель
Подробнее о 3D модели
  • коническая мембрана
Спецификации
Количество узлов 108
Количество линий 162
Количество стержней 54
Количество поверхностей 54
Количество тел 0
Количество загружений 1
Количество сочетаний нагрузок 0
Количество расчетных сочетаний 0
Общий вес 0,245 t
Размеры (метрические) 109,696 x 6,000 x 49,397 m
Размеры (имперские) 359.9 x 19.69 x 162.06 feet
Поделиться