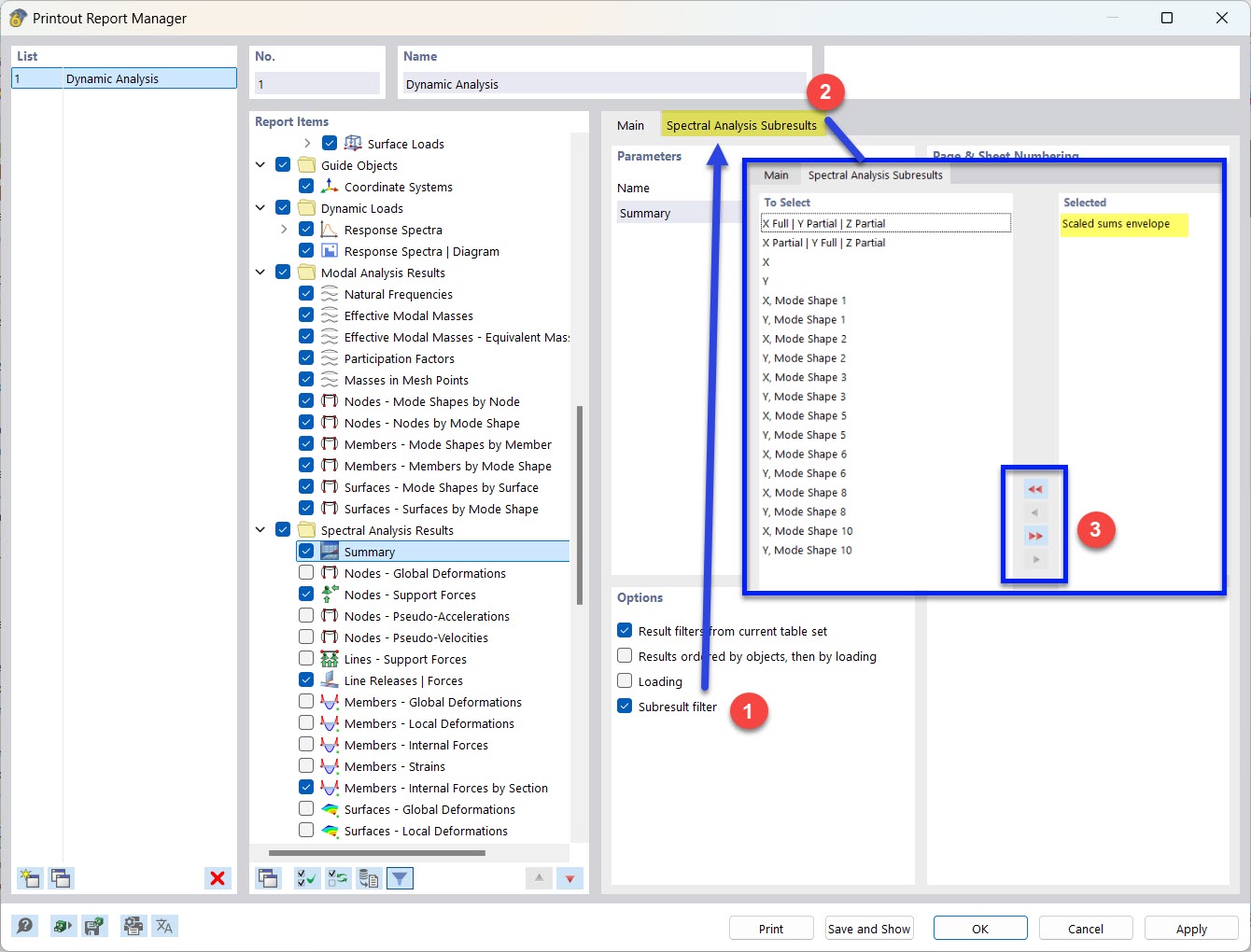
Выбор частичных результатов спектрального анализа для протокола расчёта
Выбор частичных результатов спектрального анализа для протокола расчёта
2022-08-30
033811
  • RFEM 6
  • Аддон Модальный анализ для RFEM 6
  • Аддон Анализ спектра реакций для RFEM 6
    • RSTAB 9
    • Аддон Модальный анализ для RSTAB 9
    • Анализ спектра реакции для RSTAB 9
    • Динамический и сейсмический расчёт

Выбор частичной спектрально-аналитической теории для протокола результатов

Выбор частичных результатов спектрального анализа для протокола расчёта

  • Журнал вывода
  • Фильтр результатов
  • Часть результатов
  • Спектральный анализ
Поделиться