FAQ 005319 | Как учесть коэфициент избыточности ρ в сочетаниях нагрузок ASCE 7?
FAQ 005319 | Как учесть коэфициент избыточности ρ в сочетаниях нагрузок ASCE 7?
2022-09-26
034342
  • RFEM 6
  • Расчёт стальных конструкций в RFEM 6
  • Стальные конструкции
    • Здания
    • Расчёт и проектирование конструкций
    • Динамический и сейсмический расчёт
    • ANSI/AISC 360
    • ASCE 7

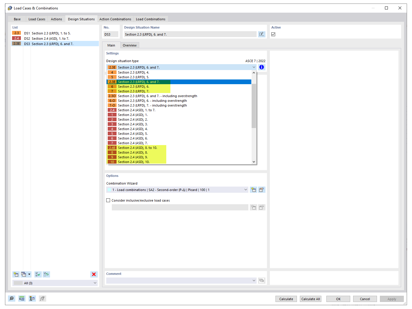
Сейсмические расчетные ситуации

FAQ 005319 | Как учесть коэфициент избыточности ρ в сочетаниях нагрузок ASCE 7?

  • Коэффициент избыточности
  • ASCE 7
  • Сочетание нагрузок
  • Сейсмический случай нагрузки
  • Землетрясение
Используется в
  • Коэффициенты избыточности
Поделиться