Часто задаваемые вопросы 005329 | Жёсткость перекрытия этажа
Часто задаваемые вопросы 005329 | Жёсткость перекрытия этажа
2024-05-30
035375
  • Аддон Модель здания для RFEM 6
  • RFEM 6
  • Стальные конструкции
    • Бетонные конструкции
    • Здания
    • Расчёт и проектирование конструкций

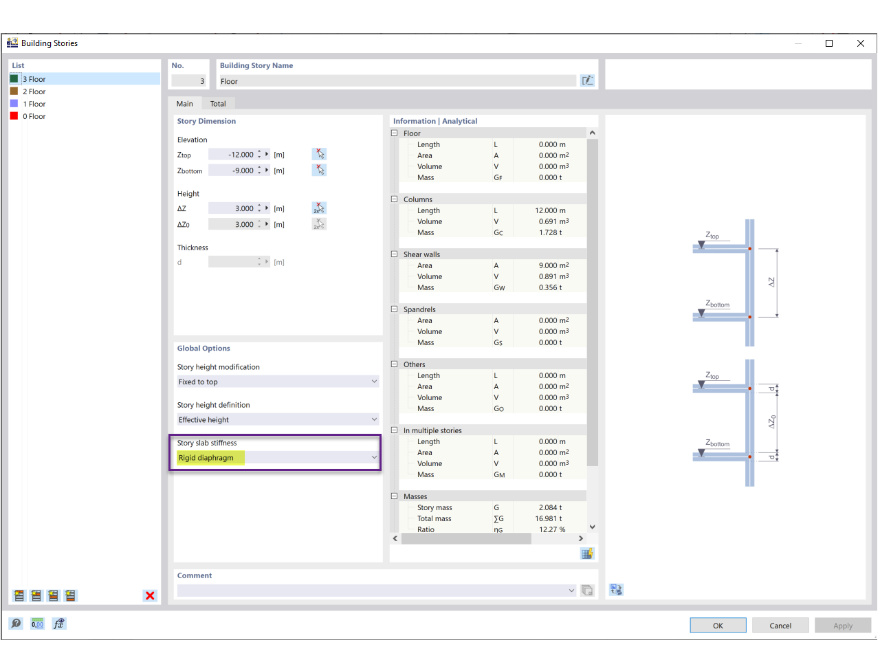
Жесткость плиты рассказа

Часто задаваемые вопросы 005329 | Жёсткость перекрытия этажа

Поделиться