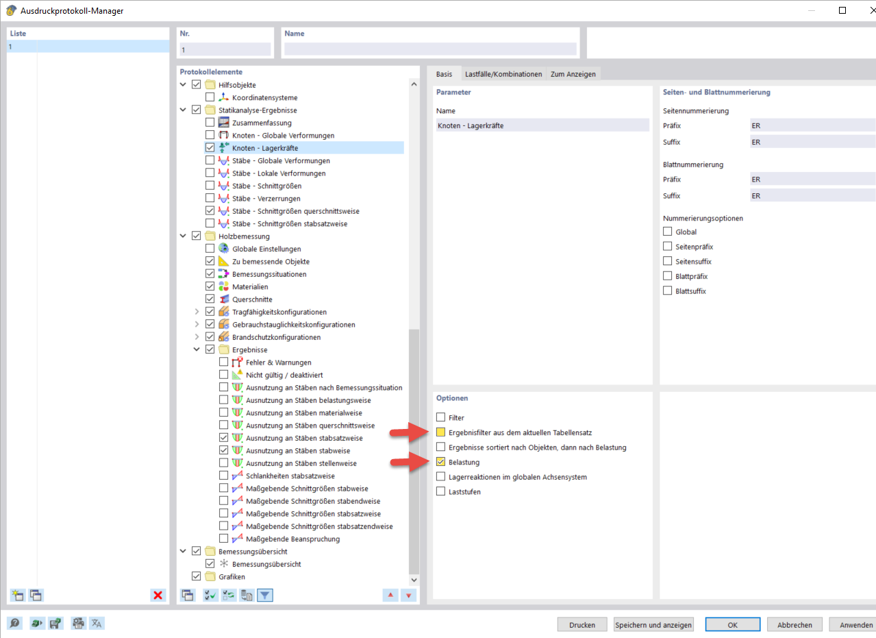
Параметры в диспетчере распечаток отчетов
Параметры в диспетчере распечаток отчетов
2024-03-10
040078
  • RFEM 6

Параметры в диспетчере распечаток отчетов

Поделиться