Диспетчер протокола результатов предоставляет организованный список записей документов.
Диспетчер протокола результатов предоставляет организованный список записей документов.
2023-05-15
040868
  • RFEM 6

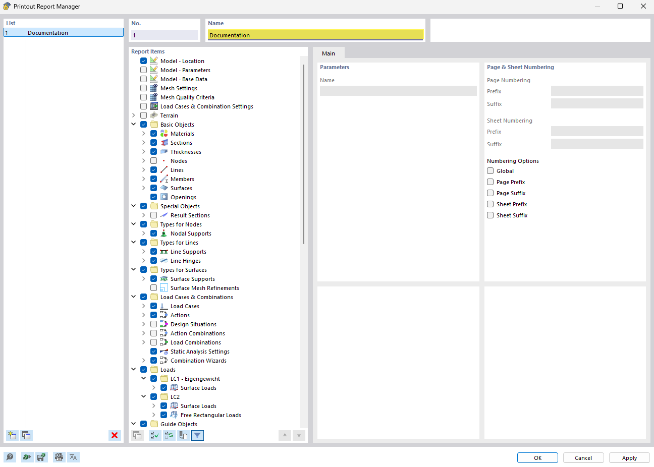
Общий вид диспетчера протоколов результатов

Диспетчер протокола результатов предоставляет организованный список записей документов.

Рисунок показывает диспетчер протоколов результатов с четко структурированным списком записей документов. Эта программная функция упрощает организацию и отслеживание технических отчётов и документации. Вид интуитивно понятен, что позволяет инженерам-строителям быстро ориентироваться в имеющихся документах. Специальные функции позволяют эффективно управлять и осуществлять доступ к файлам проектов.
  • Менеджер протоколов результатов
  • Управление документами
  • Упорядоченный список
  • Инженерное программное обеспечение
  • Техническая отчётность
Поделиться