Управление документацией строительных проектов с помощью диспетчера протоколов распечатки
Управление документацией строительных проектов с помощью диспетчера протоколов распечатки
2023-06-20
041773
  • RFEM 6

Эффективное планирование результатов в строительстве

Управление документацией строительных проектов с помощью диспетчера протоколов распечатки

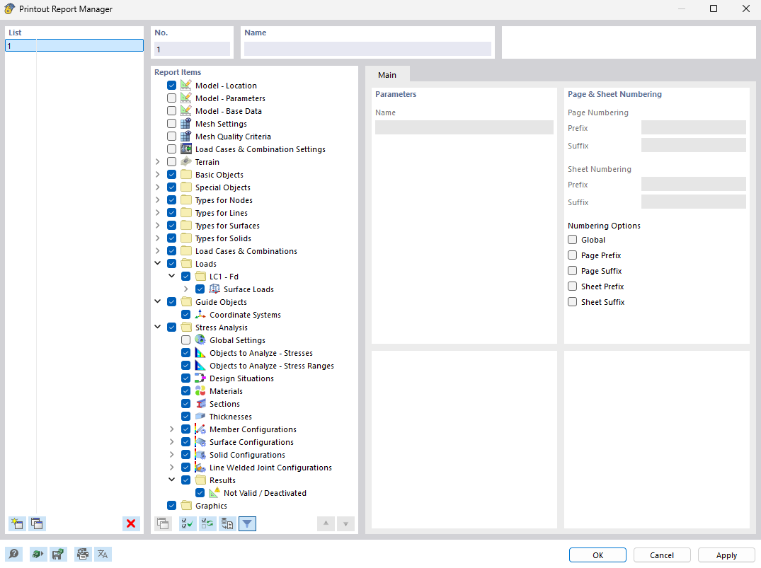
На изображении показан диспетчер протоколов результатов, инструмент для эффективной организации и разработки документации для строительных проектов. Этот инструмент позволяет создавать отчет со строгой структурой, содержащий все относящиеся к проекту данные. Приложение особенно полезно для пользователей инженерного ПО, такого как RFEM и RSTAB, чтобы создавать точные отчёты.
  • Диспетчер протоколов результатов
  • Строительные проекты
  • Документация
  • Управление проектами
  • RFEM
  • RSTAB
  • ПО для инженеров
Поделиться