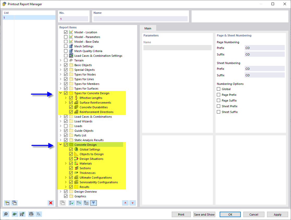
Диспетчер протокола результатов с разделами, посвященными расчету железобетонных конструкций
Диспетчер протокола результатов с разделами, посвященными расчету железобетонных конструкций
2024-03-10
043131
  • Аддон Concrete Design для RFEM 6
  • Аддон Расчёт железобетонных конструкций для RSTAB 9

Диспетчер протокола результатов с разделами, посвященными расчету железобетонных конструкций

Поделиться