Диспетчер протокола результатов со списками для расчёта стальных соединений
Диспетчер протокола результатов со списками для расчёта стальных соединений
2024-06-11
050934
  • RFEM 6
  • Стальные соединения для RFEM 6

Диспетчер протоколов результатов с разделами Расчёт стальных соединений

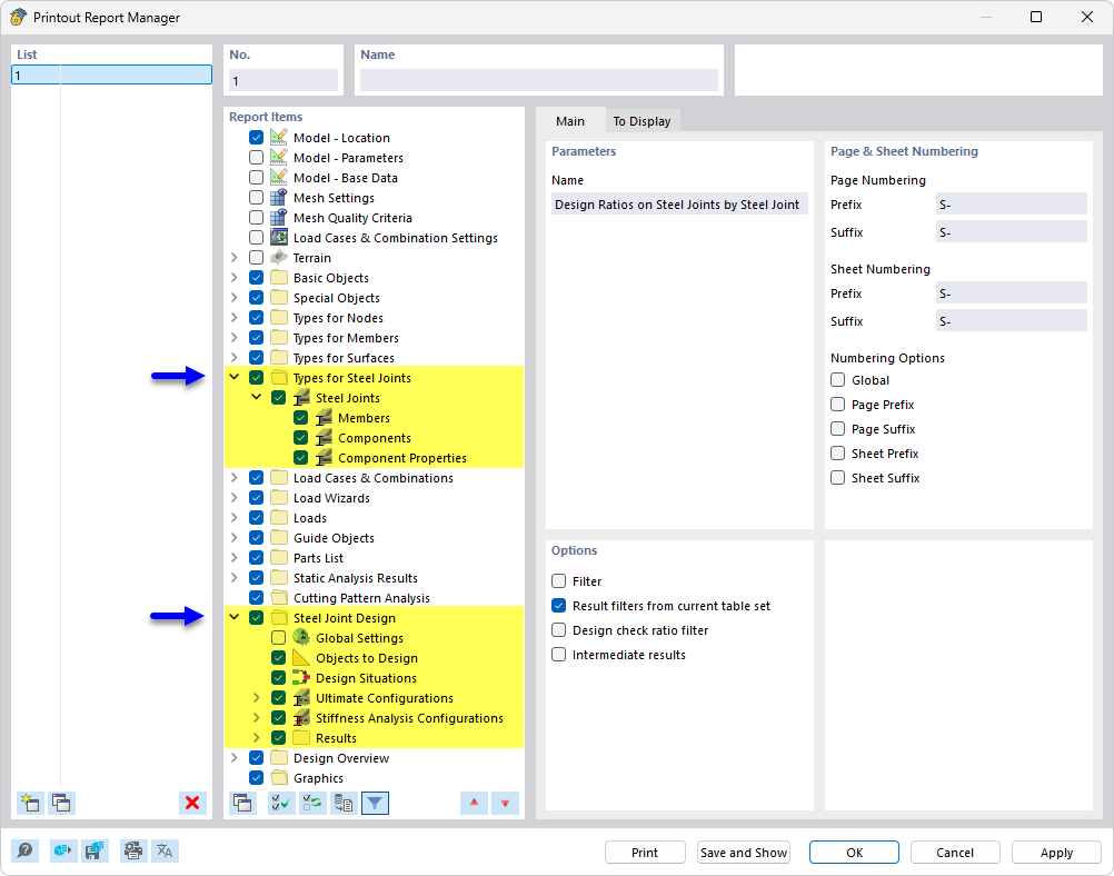
Диспетчер протокола результатов со списками для расчёта стальных соединений

Изображение показывает редактор протокола результатов с подробной структурой глав, посвящённой расчёту стальных соединений. Показаны конкретные данные и результаты, актуальные для расчёта и проверки соединений в стальных конструкциях.
  • Мастер протоколов результатов
  • Расчёт стальных соединений
  • Стальные соединения
Поделиться